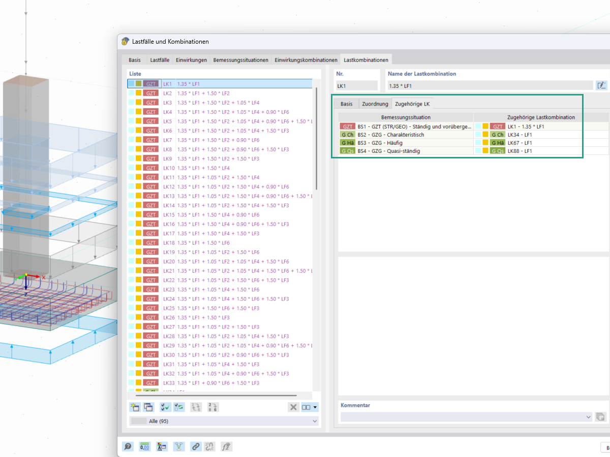
V okně Zatížení a kombinace lze pod Kombinacemi zatížení přiřadit a upravit příslušné kombinace zatížení pro geotechnické posouzení, např. pro posouzení únosnosti základu a posouzení smyku.
V okně Zatížení a kombinace lze pod Kombinacemi zatížení přiřadit a upravit příslušné kombinace zatížení pro geotechnické posouzení, např. pro posouzení únosnosti základu a posouzení smyku.
20.5.2025
056793
  • RFEM 6

Příslušné kombinace zatížení

V okně Zatížení a kombinace lze pod Kombinacemi zatížení přiřadit a upravit příslušné kombinace zatížení pro geotechnické posouzení, např. pro posouzení únosnosti základu a posouzení smyku.

  • Zatížení
  • Kombinace
  • Zatěžovací kombinace
  • Příslušné zatěžovací kombinace
  • Geotechnická analýza
  • Posouzení únosnosti podloží
  • Posouzení smyku
  • Základy
  • Geotechnika
  • Charakteristická zatížení
Sdílet