Vykreslování objektů hran pro export jako souboru DXF. Zobrazuje podrobnosti strukturovaných hran pro přesné zobrazení.
Vykreslování objektů hran pro export jako souboru DXF. Zobrazuje podrobnosti strukturovaných hran pro přesné zobrazení.
1.7.2025
057625
  • RFEM 6

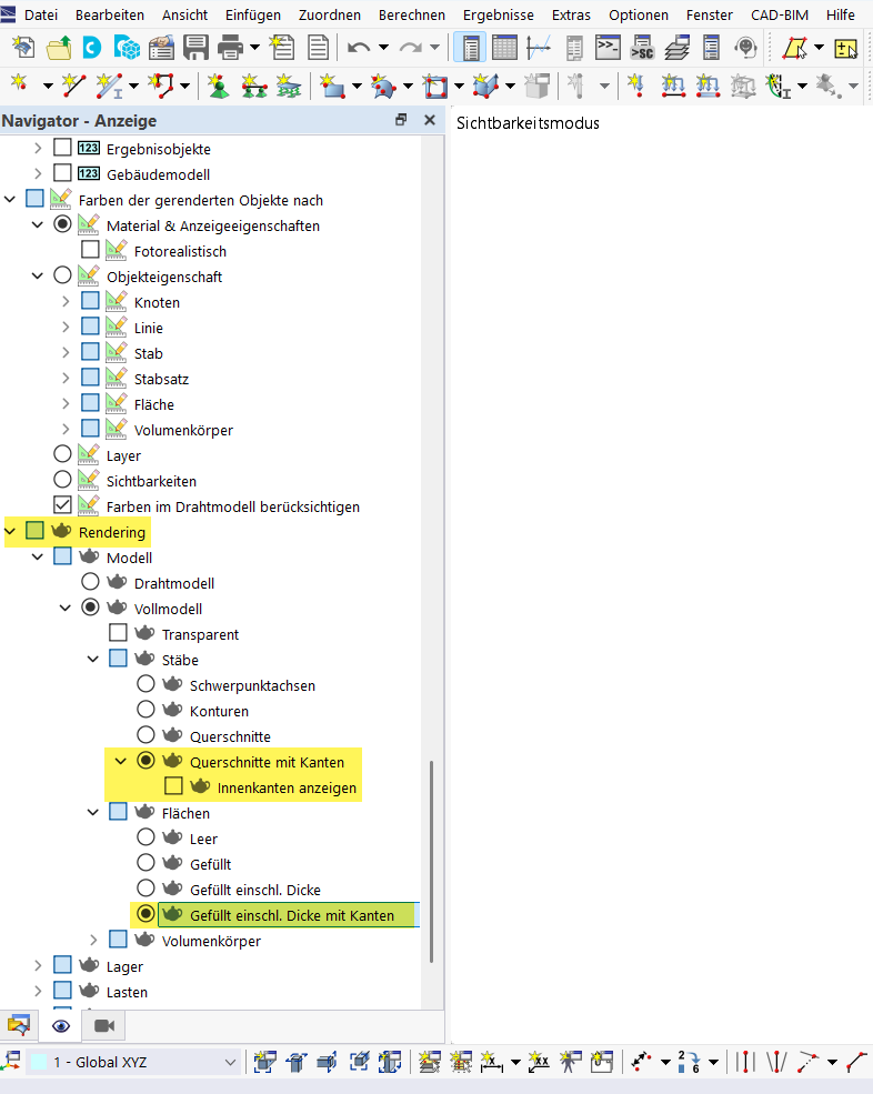
Zobrazení objektů s okraji pro export do DXF

Vykreslování objektů hran pro export jako souboru DXF. Zobrazuje podrobnosti strukturovaných hran pro přesné zobrazení.

Obrázek zobrazuje vykreslování objektů se zvýrazněnými hranami připravenými pro export do DXF. Zřetelně zdůrazňuje konstrukci a detaily hran, což je rozhodující pro přesný export do formátu DXF. Tato metoda umožňuje jednoznačné zobrazení okrajů objektů a optimalizuje proces exportu v CAD aplikacích.
  • Export do formátu DXF
  • Vykreslení objektu
  • Model okrajů
  • Zobrazovací metody
Sdílet