Okno programu RFEM 6 a RSTAB 9 pro generování kombinací zatížení podle normy Eurokódu 0.
Okno programu RFEM 6 a RSTAB 9 pro generování kombinací zatížení podle normy Eurokódu 0.
29.7.2025
058025
  • RFEM 6

Základní kombinace

Okno programu RFEM 6 a RSTAB 9 pro generování kombinací zatížení podle normy Eurokódu 0.

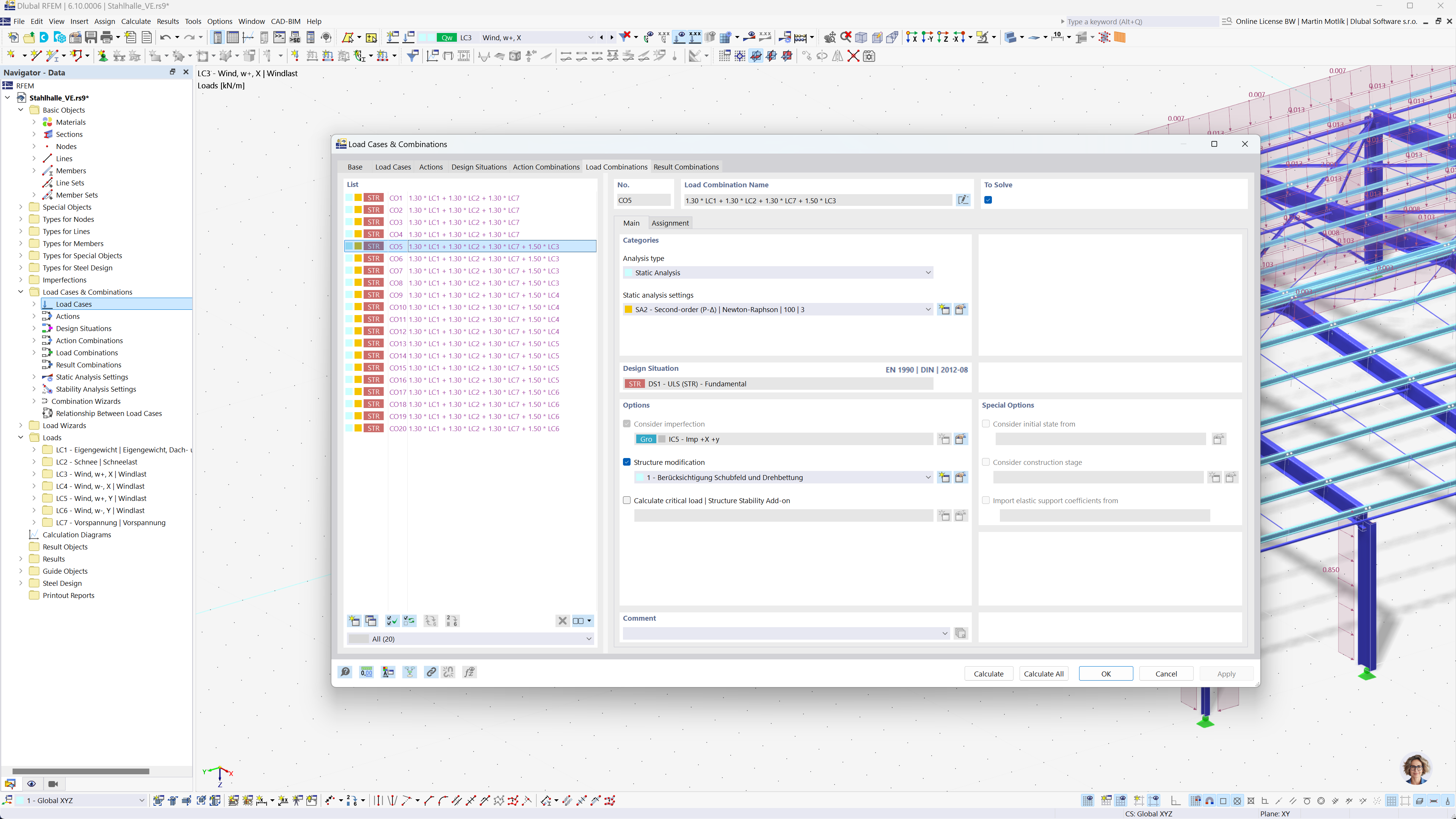
Obrázek ukazuje softwarové rozhraní pro automatické generování kombinací zatížení v programech RFEM 6 a RSTAB 9 podle Eurokódu 0. Rozhraní zobrazuje tabulku s daty zatěžovacích stavů, pravidly pro kombinace a příslušnými parametry. Funkcionalita zjednodušuje proces vytváření přesných kombinací zatížení a zajišťuje dodržování pokynů Eurokódu. Software usnadňuje efektivní statickou analýzu pro složité inženýrské projekty.
  • Kombinace zatížení
  • Eurokód 0
  • RFEM 6
  • RSTAB 9
  • Statická analýza
  • Automatické generování
Sdílet