Detailní pohled na proces automatizace kombinací zatížení v programech RFEM 6 a RSTAB 9 v souladu s normami EN 1990 a BS 5950-1
Detailní pohled na proces automatizace kombinací zatížení v programech RFEM 6 a RSTAB 9 v souladu s normami EN 1990 a BS 5950-1
23.9.2025
059147
  • RFEM 6

Generování kombinací zatížení v programu RFEM a RSTAB

Detailní pohled na proces automatizace kombinací zatížení v programech RFEM 6 a RSTAB 9 v souladu s normami EN 1990 a BS 5950-1

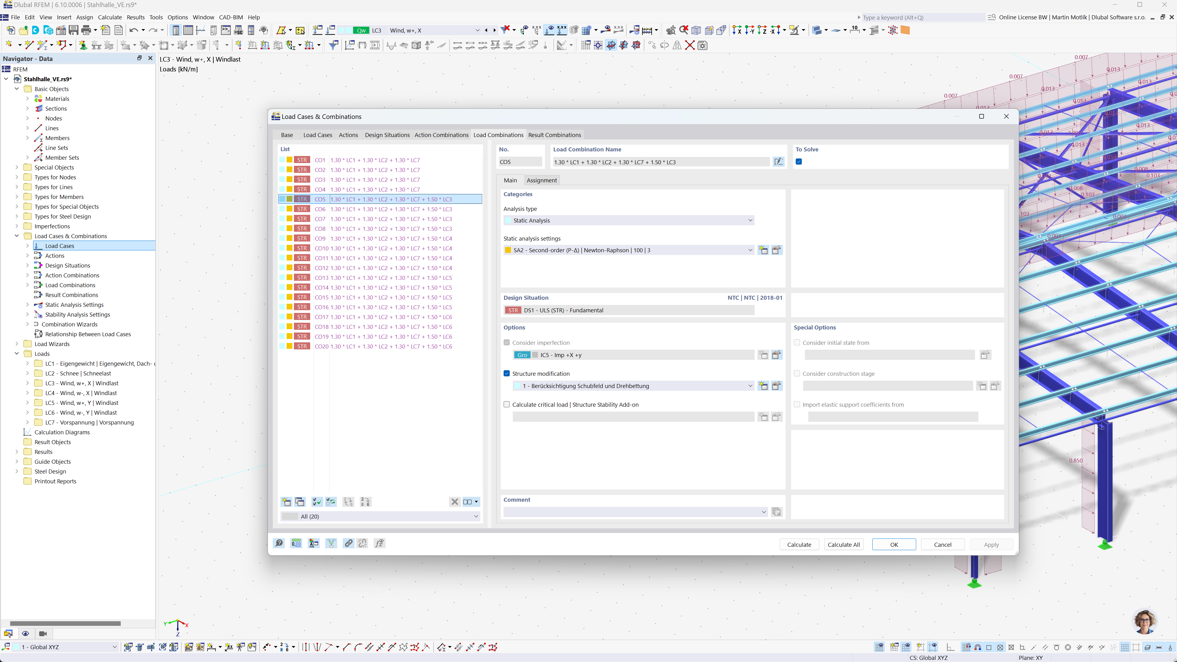
Obrázek ukazuje automatizaci vytváření kombinací zatížení v softwaru RFEM 6 a RSTAB 9. Zaměřuje se na použití Eurokódu 0 a britské normy BS 5950-1 pro statickou analýzu. Tento proces je navržen tak, aby usnadnil výpočty a zajistil shodu s mezinárodními technickými normami. Tato funkce zvyšuje efektivitu a přesnost při modelování konstrukcí.
  • Kombinace zatížení
  • Eurokód 0
  • BS 5950-1
  • RFEM 6
  • RSTAB 9
Sdílet