Automatické generování kombinací zatížení v programech RFEM a RSTAB podle normy NBR 8681 s ukázkou integrace do programu pro statické výpočty.
Automatické generování kombinací zatížení v programech RFEM a RSTAB podle normy NBR 8681 s ukázkou integrace do programu pro statické výpočty.
1.10.2025
059318
  • RFEM 6

Automatické generování kombinací podle brazilské normy NBR 8681

Automatické generování kombinací zatížení v programech RFEM a RSTAB podle normy NBR 8681 s ukázkou integrace do programu pro statické výpočty.

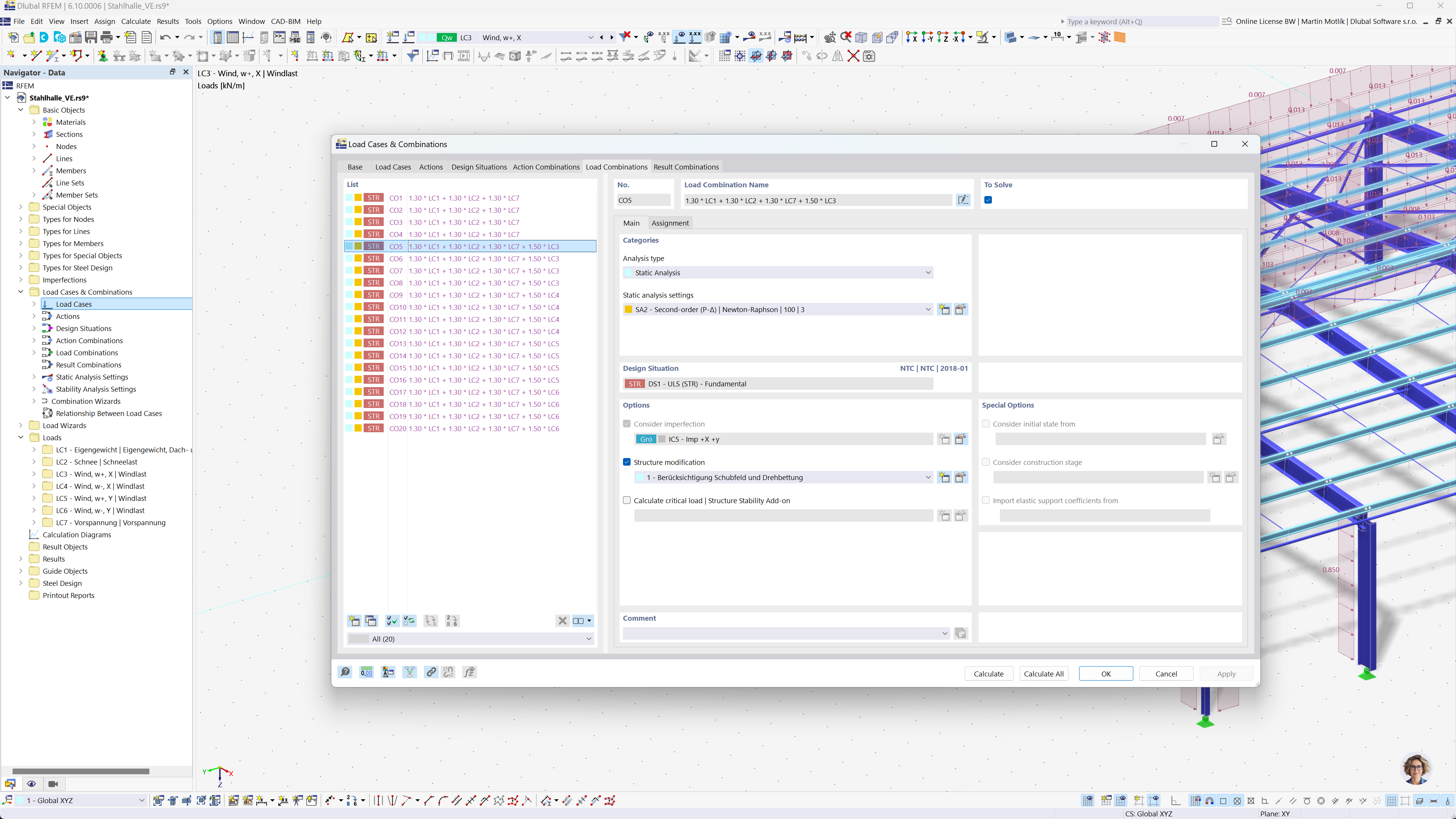
Na obrázku je zobrazen program pro statické výpočty RFEM a RSTAB s funkcí automatického generování kombinací zatížení a výsledků podle brazilské normy NBR 8681. Tato automatizace usnadňuje dodržování místních předpisů tím, že zjednodušuje proces kombinací. Tato funkce zvyšuje schopnost inženýrů účinně řídit úlohy analýzy konstrukce. Rozhraní softwaru podporuje vizualizaci výstupů a účinnou práci s velkými soubory dat.
  • Kombinace zatížení
  • Brazilská norma NBR 8681
  • Statická analýza
  • RFEM
  • RSTAB
  • Inženýrství
  • Softwarová automatizace
Sdílet