Programy RFEM 6 a RSTAB 9 zjednodušují generování kombinací zatížení a výsledků podle AS/NZS 1170.0.
Programy RFEM 6 a RSTAB 9 zjednodušují generování kombinací zatížení a výsledků podle AS/NZS 1170.0.
2.10.2025
059358
  • RFEM 6

Efektivní generátor kombinací za použití australských norem

Programy RFEM 6 a RSTAB 9 zjednodušují generování kombinací zatížení a výsledků podle AS/NZS 1170.0.

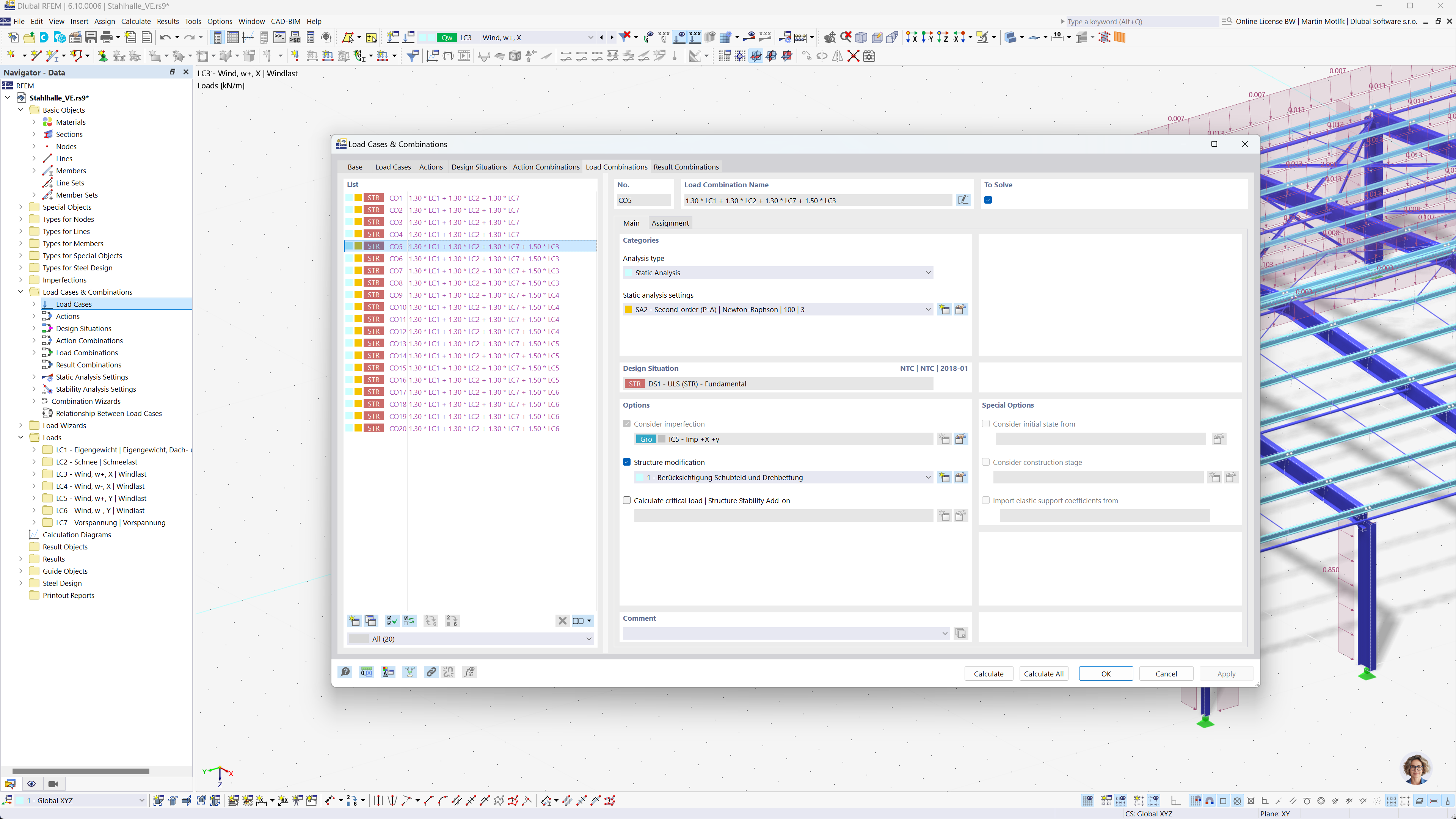
Obrázek představuje klíčové funkce programů RFEM 6 a RSTAB 9 se zaměřením na automatické generování kombinací zatížení a výsledků v souladu s australskou normou AS/NZS 1170.0. Tento proces má za cíl zvýšit efektivitu a přesnost výpočtů projektů při dodržování platných norem. Automatizovaná funkce je zdůrazněna jako nástroj pro úsporu času a zajištění shody s normativními požadavky.
  • Kombinace zatížení
  • Kombinace výsledků
  • Australské normy
  • AS/NZS 1170.0
Sdílet