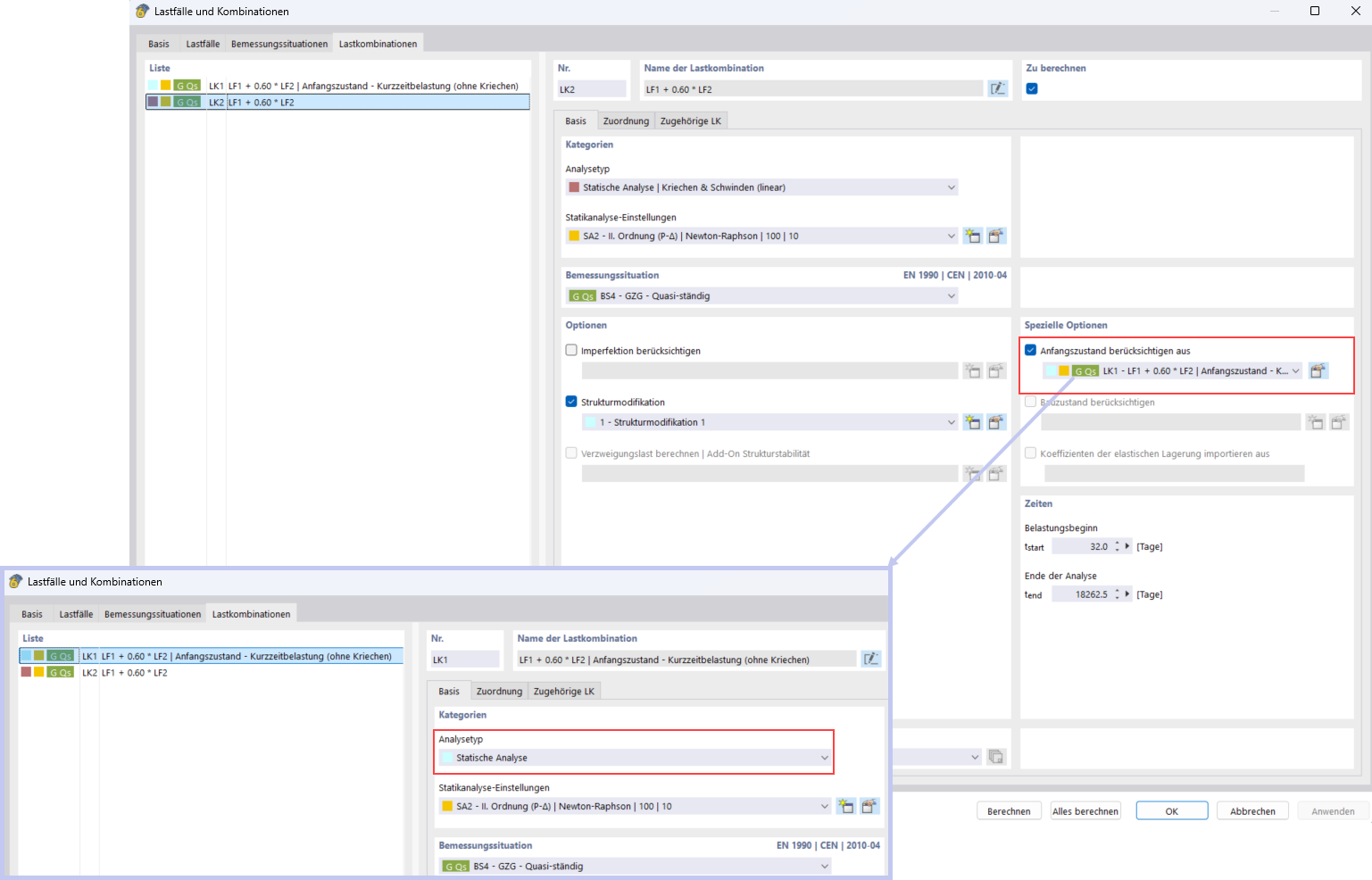
Zohlednění krátkodobého zatížení pomocí funkce Počáteční stav
Zohlednění krátkodobého zatížení pomocí funkce Počáteční stav
14.11.2025
060134
  • RFEM 6

Zohlednění krátkodobého zatížení s funkcí Počáteční stav

Zohlednění krátkodobého zatížení pomocí funkce Počáteční stav

Sdílet