Funkce exportu tabulek do formátu JSON s výběrem datové konstrukce pro efektivní zpracování dat.
Funkce exportu tabulek do formátu JSON s výběrem datové konstrukce pro efektivní zpracování dat.
11.12.2025
060630
  • RFEM 6

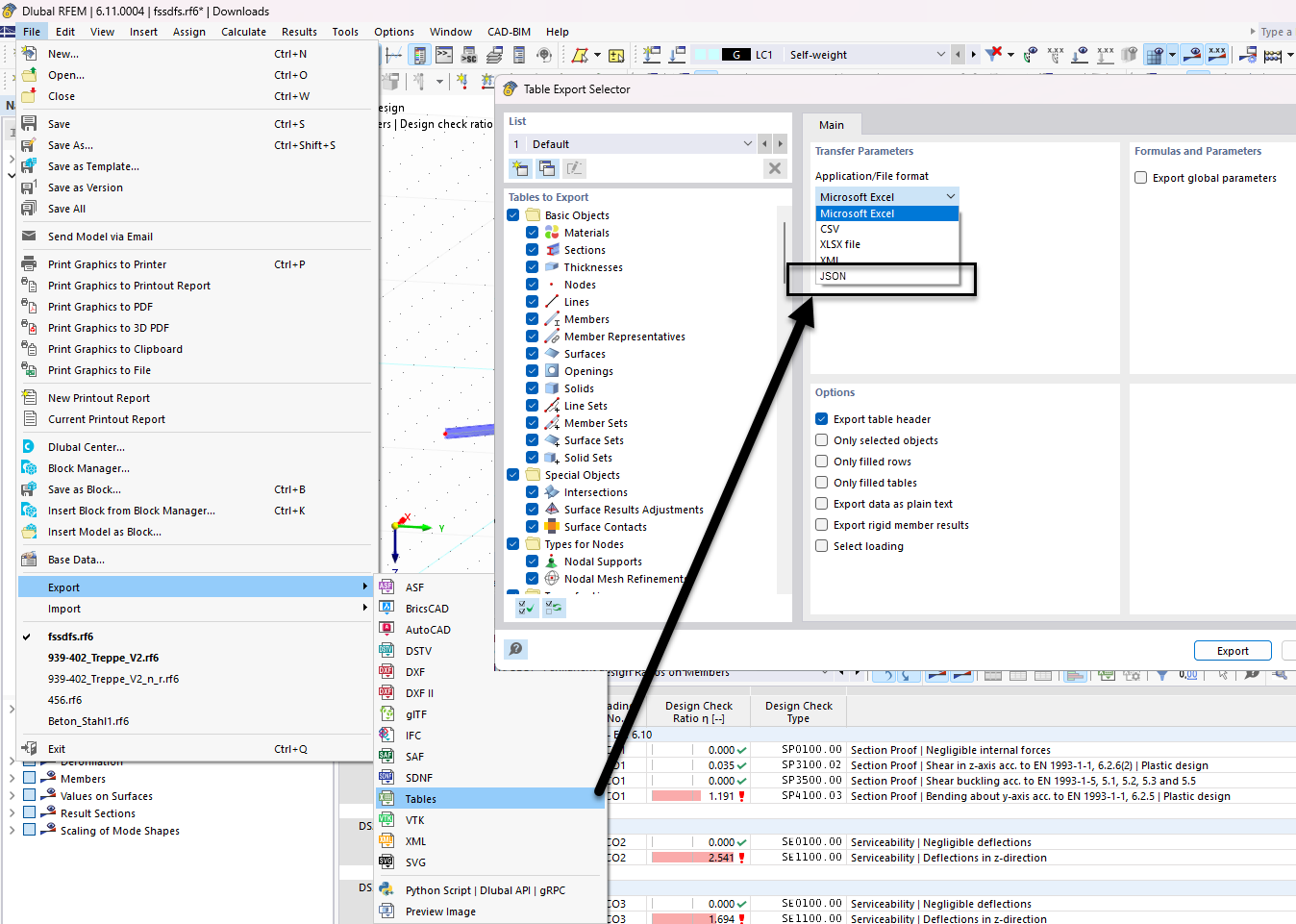
Výběr tabulky pro export JSON

Funkce exportu tabulek do formátu JSON s výběrem datové konstrukce pro efektivní zpracování dat.

Obrázek znázorňuje rozhraní pro výběr dat tabulky pro export ve formátu JSON v inženýrském softwaru. Tato funkce umožňuje uživatelům přizpůsobit, které datové tabulky budou do exportu zahrnuty. Jsou zde viditelné různé možnosti pro zpracování a správu dat prostřednictvím JSON.
  • Export JSON
  • Výběr tabulky
  • Datová struktura
  • Technický software
  • Možnosti exportu
Sdílet