Obrazovka zobrazující rozhraní globálních nastavení parametrů pro statické výpočty.
Obrazovka zobrazující rozhraní globálních nastavení parametrů pro statické výpočty.
11.12.2025
060632
  • RFEM 6

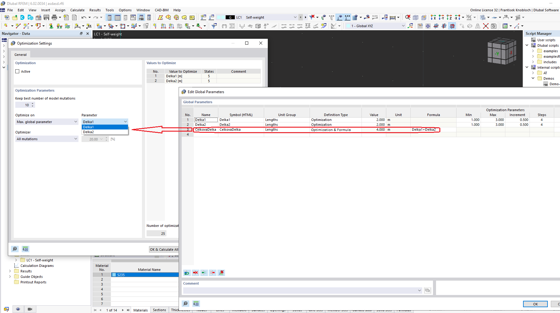
Rozhraní pro úpravu globálních parametrů

Obrazovka zobrazující rozhraní globálních nastavení parametrů pro statické výpočty.

Obrázek znázorňuje rozhraní používané k úpravě globálních parametrů v softwaru pro statické výpočty. Program nabízí možnosti nastavení různých parametrů, které jsou nedílnou součástí modelování konstrukcí a simulací. Tyto parametry jsou zásadní pro přesnou analýzu a výpočty posouzení návrhu. Rozhraní pravděpodobně obsahuje pole pro zadávání a správu klíčových údajů souvisejících s požadavky projektu.
  • Globální parametry
  • Statická analýza
  • Inženýrský software
  • Úprava parametrů
Sdílet