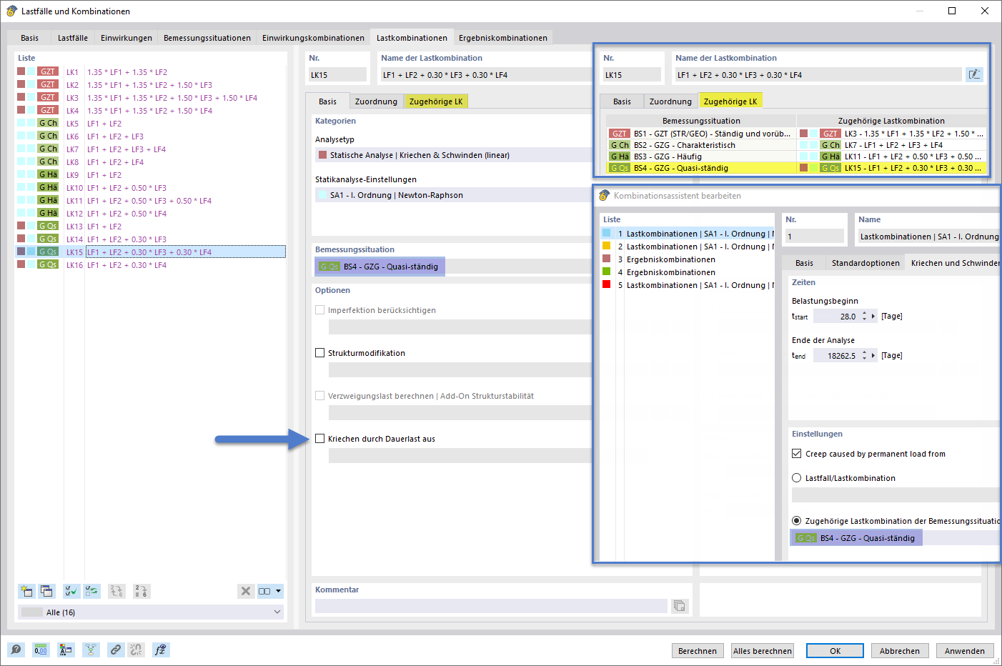
Nastavení dlouhodobého zatížení způsobujícího dotvarování pomocí generátoru kombinací a souvisejících kombina
Nastavení dlouhodobého zatížení způsobujícího dotvarování pomocí generátoru kombinací a příslušných kombinací
Nastavení dlouhodobého zatížení způsobujícího dotvarování pomocí generátoru kombinací a odpovídající kombinace
Nastavení dlouhodobého zatížení způsobujícího dotvarování pomocí generátoru kombinací a souvisejících kombina
Nastavení dlouhodobého zatížení způsobujícího dotvarování pomocí generátoru kombinací a příslušných kombinací
Nastavení dlouhodobého zatížení způsobujícího dotvarování pomocí generátoru kombinací a odpovídající kombinace
29.1.2026
061167
  • RFEM 6
  • Posouzení železobetonových konstrukcí pro RFEM 6
  • Posouzení železobetonových konstrukcí pro RSTAB 9
    • Betonové konstrukce
    • Statické konstrukce
    • Nelineární výpočet

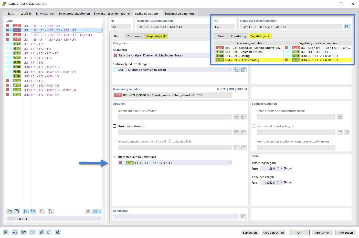
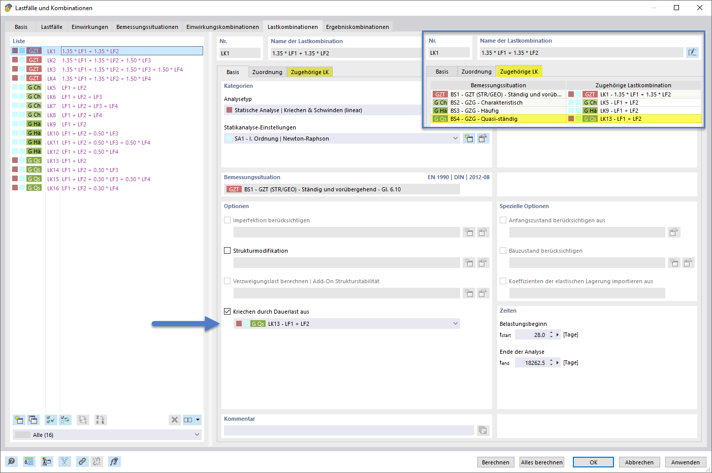
Nastavení trvalého zatížení vytvářejícího dotvarování pomocí generátoru kombinací a příslušných kombinací

Nastavení dlouhodobého zatížení způsobujícího dotvarování pomocí generátoru kombinací a souvisejících kombina

Nastavení trvalého zatížení pro generování dotvarování pomocí generátoru kombinací a příslušných kombinací
  • Generátor kombinací
  • Stálé zatížení
  • Tečení
  • Analýza
  • Typ
  • Kombinatorika
  • Lineární
  • Příslušný
Sdílet
29.1.2026
061168
  • RFEM 6
  • Posouzení železobetonových konstrukcí pro RFEM 6
  • Posouzení železobetonových konstrukcí pro RSTAB 9
    • Betonové konstrukce
    • Statické konstrukce
    • Nelineární výpočet
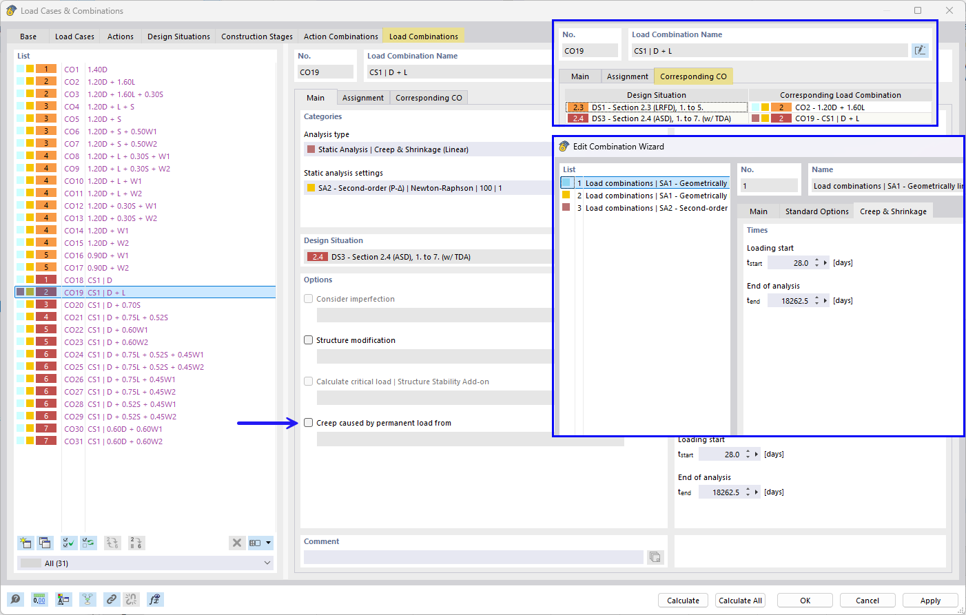
Nastavení trvalého zatížení generujícího dotvarování pomocí generátoru kombinací a jeho kombinace
Nastavení dlouhodobého zatížení způsobujícího dotvarování pomocí generátoru kombinací a příslušných kombinací

Nastavení trvalého zatížení generujícího dotvarování pomocí generátoru kombinací včetně příslušných kombinací
  • Generátor kombinací
  • Stálé zatížení
  • Pružná analýza
  • Typ
  • Kombinatorika
  • Lineární
  • Přiřazení
Sdílet
29.1.2026
061169
  • RFEM 6
  • Posouzení železobetonových konstrukcí pro RFEM 6
  • Posouzení železobetonových konstrukcí pro RSTAB 9
    • Betonové konstrukce
    • Statické konstrukce
    • Nelineární výpočet
Nastavení dlouhodobého zatížení způsobujícího dotvarování pomocí generátoru kombinací a odpovídajících kombinací
Nastavení dlouhodobého zatížení způsobujícího dotvarování pomocí generátoru kombinací a odpovídající kombinace

Nastavení dlouhodobého zatížení způsobujícího dotvarování včetně pomocníka pro kombinace a příslušné kombinace
  • Generátor kombinací
  • Stálé zatížení
  • Dotvarování
  • Analýza
  • Typ
  • Kombinatorika
  • Lineární
  • Přiřazený
Sdílet