Spané posouzení
Spané posouzení
12.3.2026
061783
  • Posouzení hliníkových konstrukcí pro RFEM 6

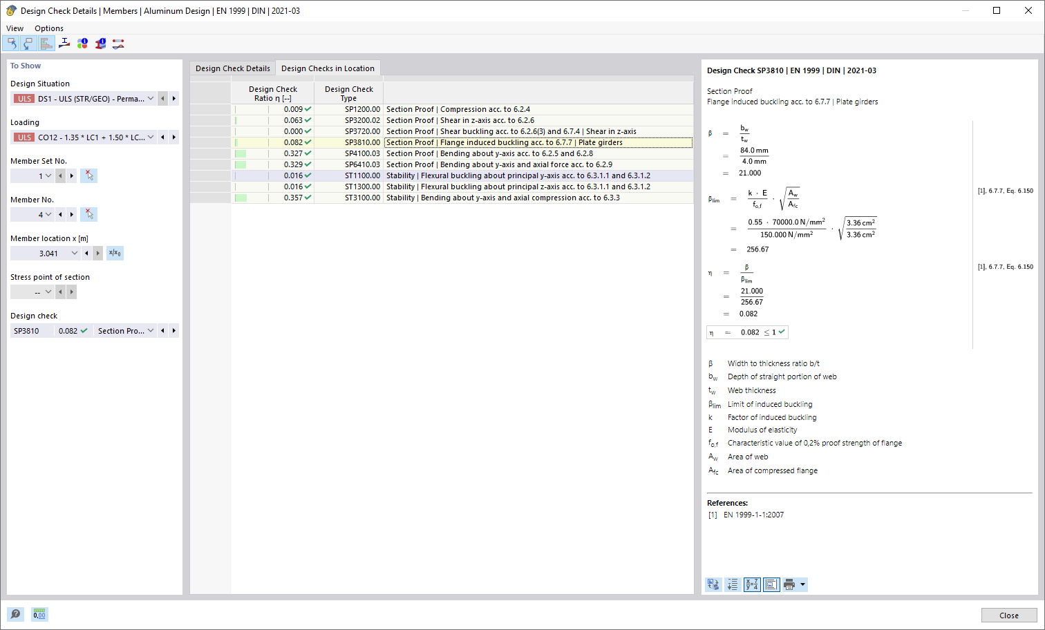
Posouzení v místě

Spané posouzení

  • Posouzení v místě
Sdílet