Správce tiskového protokolu s kapitolami pro náklady
Správce tiskového protokolu s kapitolami pro náklady
27.3.2026
062041
  • RFEM 6

Správce protokolu výstupu s kapitolami pro náklady

Správce tiskového protokolu s kapitolami pro náklady

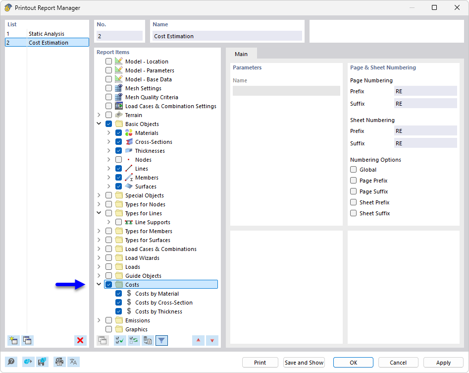
Správce protokolu zobrazuje různé kapitoly, které se používají pro analýzu nákladů a vytváření dokumentace pro stavební projekty. Kapitoly jsou přehledně strukturovány a umožňují komplexní vyhodnocení a prezentaci nákladů projektu i související dokumentace. Správce je důležitým nástrojem pro komplexní plánování a správu stavebních projektů.
  • Správce výstupního protokolu
  • Výstupní protokol
  • Náklady
  • Odhad nákladů
  • Dokumentace
Sdílet