Správce protokolu tisku s kapitolami pro emise
Správce protokolu tisku s kapitolami pro emise
30.3.2026
062050
  • RFEM 6

Správce tiskových protokolů s kapitolami pro emise

Správce protokolu tisku s kapitolami pro emise

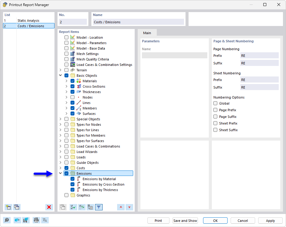
Správce výkazů zobrazuje různé kapitoly k výběru pro dokumentaci stavebních projektů. Dostupné kapitoly zahrnují podrobné oblasti, jako jsou emise a sestavování dokumentace. Tato funkce optimalizuje přehled a umožňuje efektivně spravovat specifické protokoly. Tento nástroj je zásadní pro vytváření konzistentních a komplexních zpráv v inženýrství.
  • Správce protokolu tisku
  • protokol tisku
  • emise
  • CO2
  • dokumentace
Sdílet