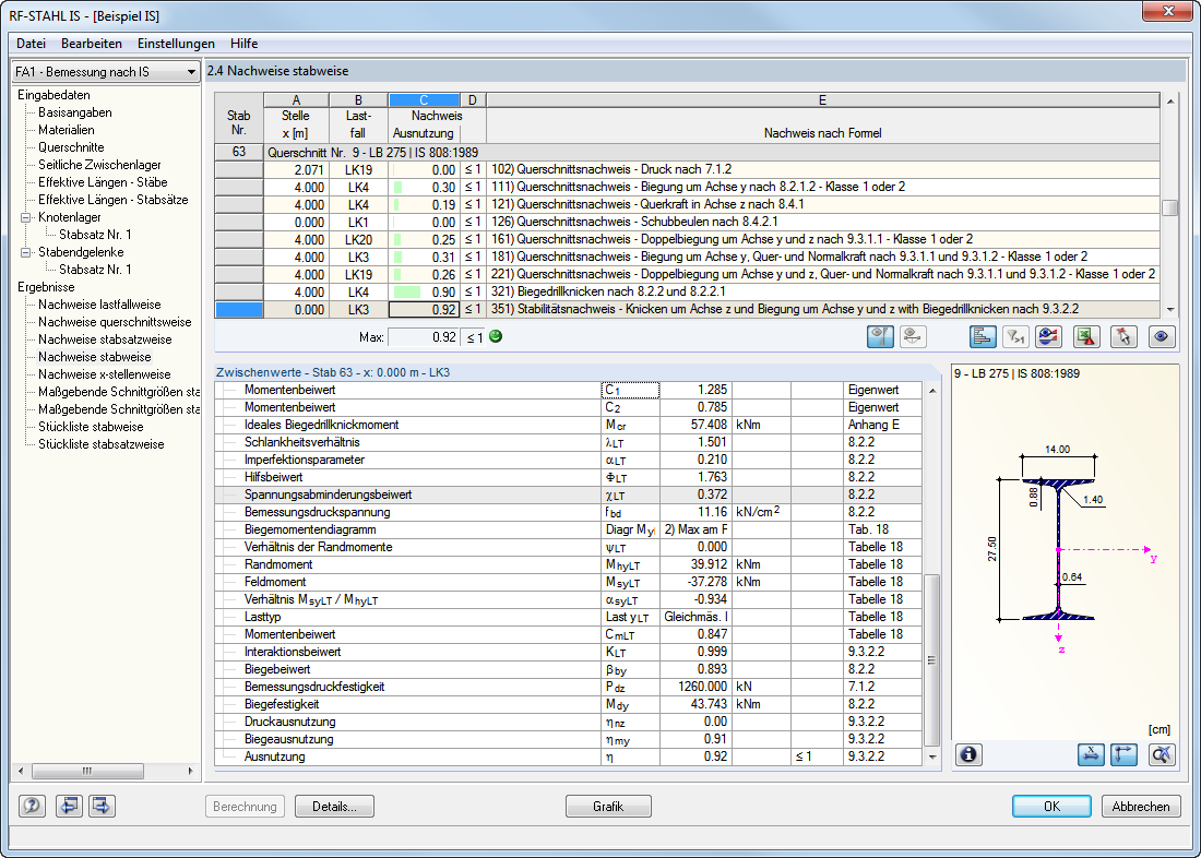
Maske 2.4 Nachweise stabweise
Maske 2.4 Nachweise stabweise
9. März 2024
000599

Maske 2.4 Nachweise stabweise

Teilen