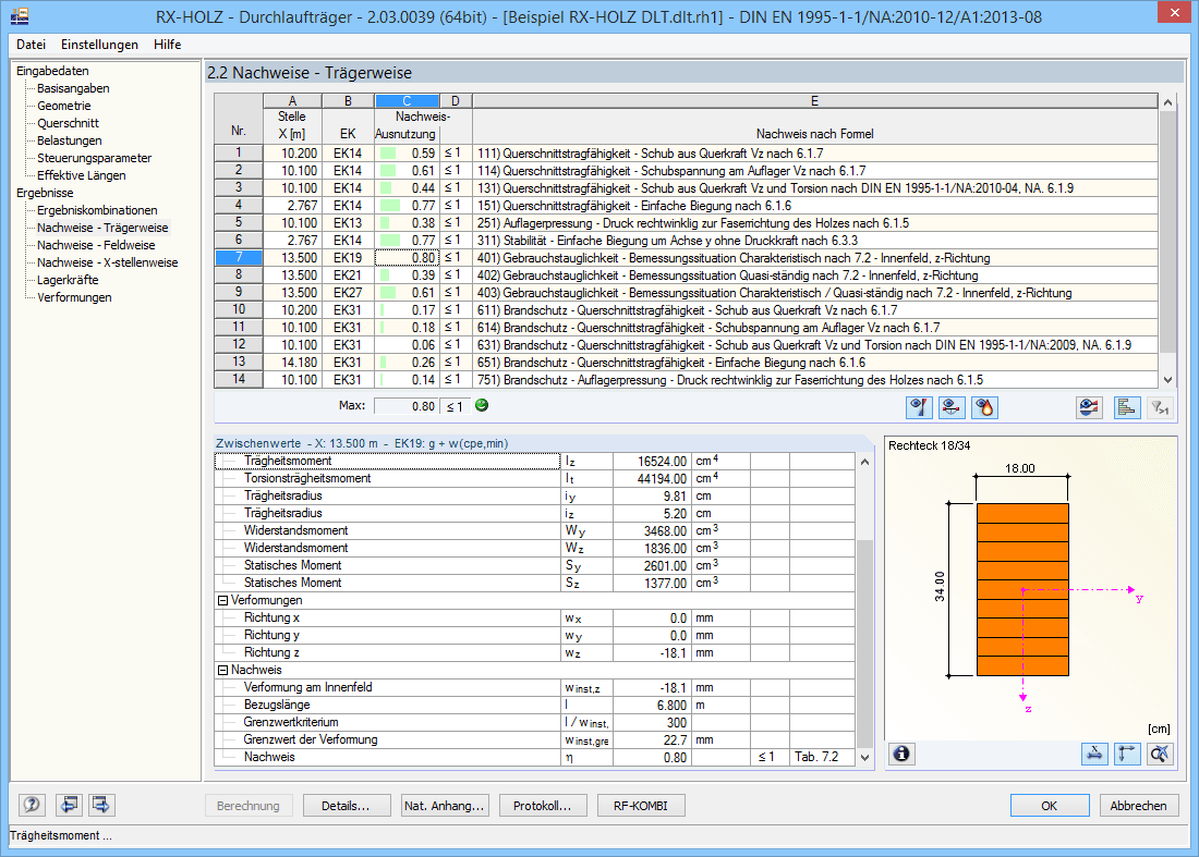
Maske 2.2 Nachweise - Trägerweise
Maske 2.2 Nachweise - Trägerweise
30. Mai 2024
006887
  • RX-HOLZ DLT 2
  • Holzbau
  • Eurocode 5

Maske 2.2 Nachweise - Trägerweise

Verwendet in
  • RX-HOLZ DLT | Ergebnisse
Teilen