Projektverknüpfung wiederhergestellt
Projektverknüpfung wiederhergestellt
30. Mai 2024
019158
  • RFEM 5
  • RSTAB 8

Projektverknüpfung wiederhergestellt

Verwendet in
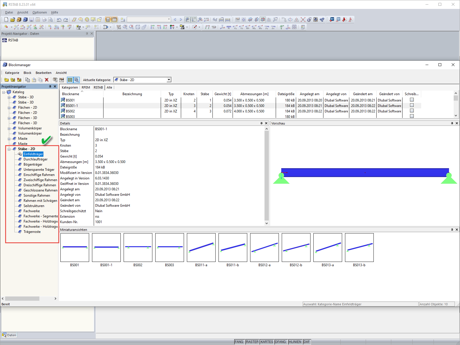
  • Fehlermeldung beim Öffnen des Blockmanagers
Teilen