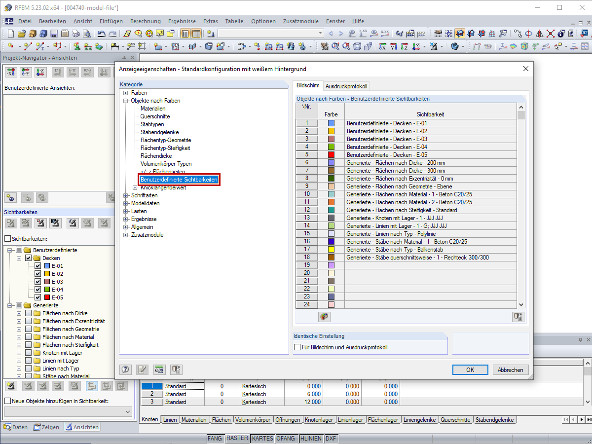
Farben für Bildschirm/ Ausdruckprotokoll in den Anzeigeeigenschaften ändern
Farben für Bildschirm/ Ausdruckprotokoll in den Anzeigeeigenschaften ändern
30. Mai 2024
019532
  • RFEM 5
  • RSTAB 8

Farben für Bildschirm/ Ausdruckprotokoll in den Anzeigeeigenschaften ändern

Verwendet in
  • Einstellung der Farben der benutzerdefinierte Sichtbarkeiten
Teilen