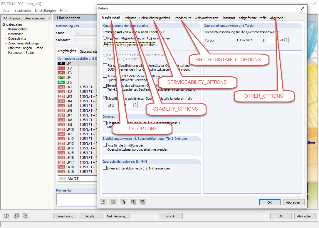
Details-Dialog des STAHL EC3-Moduls mit zugehörigen Variablentypen für COM-Programmierung
Details-Dialog des STAHL EC3-Moduls mit zugehörigen Variablentypen für COM-Programmierung
30. Mai 2024
019626
  • RFEM 5
  • RSTAB 8
  • RF-STAHL EC3 5
    • STAHL EC3 8
    • Eurocode 3

Details-Dialog des STAHL EC3-Moduls mit zugehörigen Variablentypen für COM-Programmierung

Verwendet in
  • Änderung der Details und den Nationalen Anhang in STAHL EC3 über COM
Teilen