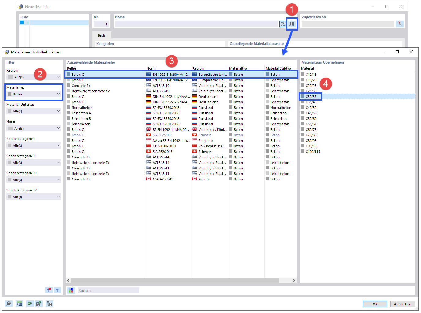
Beton in Materialbibliothek auswählen
Beton in Materialbibliothek auswählen
9. März 2024
021900
  • RFEM 6

Beton in Materialbibliothek auswählen

Teilen