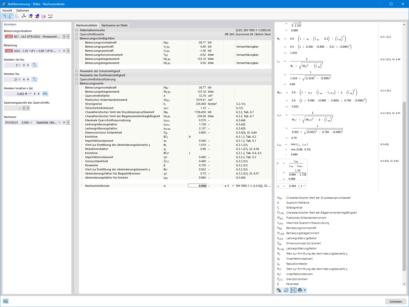
Nachweisdetails Stäbe mit Nachweisformeln
Nachweisdetails Stäbe mit Nachweisformeln
Nachweisdetails Stäbe mit Nachweisformeln
Nachweisdetails Stäbe mit Nachweisformeln
30. Mai 2024
022748
  • Stahlbemessung für RFEM 6
  • Stahlbemessung für RSTAB 9
  • Stahlbau
    • Eurocode 3

Nachweisdetails Stäbe mit Nachweisformeln

Verwendet in
  • Add-On Stahlbemessung
Teilen
30. Mai 2024
022748
  • Stahlbemessung für RFEM 6
  • Stahlbemessung für RSTAB 9
  • Stahlbau
    • Eurocode 3
Nachweisdetails Stäbe mit Nachweisformeln
Verwendet in
  • Add-On Stahlbemessung
Teilen