Verformungsdarstellung im Grenzzustand der Gebrauchstauglichkeit bei der Betonbemessung in einer bautechnischen Software.
  • 3D-Viewer
  • 3D Viewer | Babylon
  • Virtuelle Realität
Grafische Ausgabe der Stabbewehrung
3D-Interaktionsdiagramm
Detaillierte Ausgabe der Nachweise (mit Hinweisen auf verwendete Gleichungen aus der Norm)
Ergebnisse - Bewehrung an Stäben
  • 3D-Viewer
  • 3D Viewer | Babylon
  • Virtuelle Realität
Ergebnisse - Bewehrung an Flächen
  • 3D-Viewer
  • 3D Viewer | Babylon
  • Virtuelle Realität
Betonstützenstruktur
  • 3D-Viewer
  • 3D Viewer | Babylon
  • Virtuelle Realität
Grafik zeigt die freie Zusatzbewehrung in betonierten Flächen zur Betonbemessung.
  • 3D-Viewer
  • 3D Viewer | Babylon
  • Virtuelle Realität
Verformungsdarstellung im Grenzzustand der Gebrauchstauglichkeit bei der Betonbemessung in einer bautechnischen Software.
Grafische Ausgabe der Stabbewehrung
3D-Interaktionsdiagramm
Detaillierte Ausgabe der Nachweise (mit Hinweisen auf verwendete Gleichungen aus der Norm)
Ergebnisse - Bewehrung an Stäben
Ergebnisse - Bewehrung an Flächen
Betonstützenstruktur
Grafik zeigt die freie Zusatzbewehrung in betonierten Flächen zur Betonbemessung.
25. August 2021
022992
  • Stahlbetonbau

Ergebnisse - Verformungen im Grenzzustand der Grauchstauglichkeit

Verformungsdarstellung im Grenzzustand der Gebrauchstauglichkeit bei der Betonbemessung in einer bautechnischen Software.

Zeigt die Verformungen eines Betonbauteils im Grenzzustand der Gebrauchstauglichkeit. Die Darstellung beinhaltet farbcodierte Verformungswerte, die die Effektivität der Betonbemessung verdeutlichen. Dies unterstützt Ingenieure bei der Bewertung struktureller Leistung und Zuverlässigkeit. Es visualisiert, wie das Bauteil im Belastungsfall reagiert. Detaillierte Diagramme ergänzen die Informationen zur Verformung.
  • Verformungen anzeigen
  • Grenzzustand der Gebrauchstauglichkeit
  • Betonbemessung
  • Bautechnik
  • Stahlbeton
  • Gebäude
  • Verformung
  • Beton
Verwendet in
  • Stahlbetonbau nach Eurocode 2 (EC 2)
3D-Modell
Mehr über 3D-Modell
  • Betongebäude
Spezifikationen
Anzahl Knoten 72
Anzahl Linien 92
Anzahl Stäbe 28
Anzahl Flächen 17
Anzahl Volumenkörper 0
Anzahl Lastfälle 4
Anzahl Lastkombinationen 22
Anzahl Ergebniskombinationen 0
Gesamtgewicht 412,224 t
Abmessungen (metrisch) 13,500 x 6,500 x 16,000 m
Abmessungen (imperial) 44.29 x 21.33 x 52.49 feet
Teilen
9. März 2024
026979
  • Stahlbetonbau
Grafische Ausgabe der Stabbewehrung
Teilen
9. März 2024
026980
  • Stahlbetonbau
3D-Interaktionsdiagramm
Teilen
9. März 2024
026981
  • Stahlbetonbau
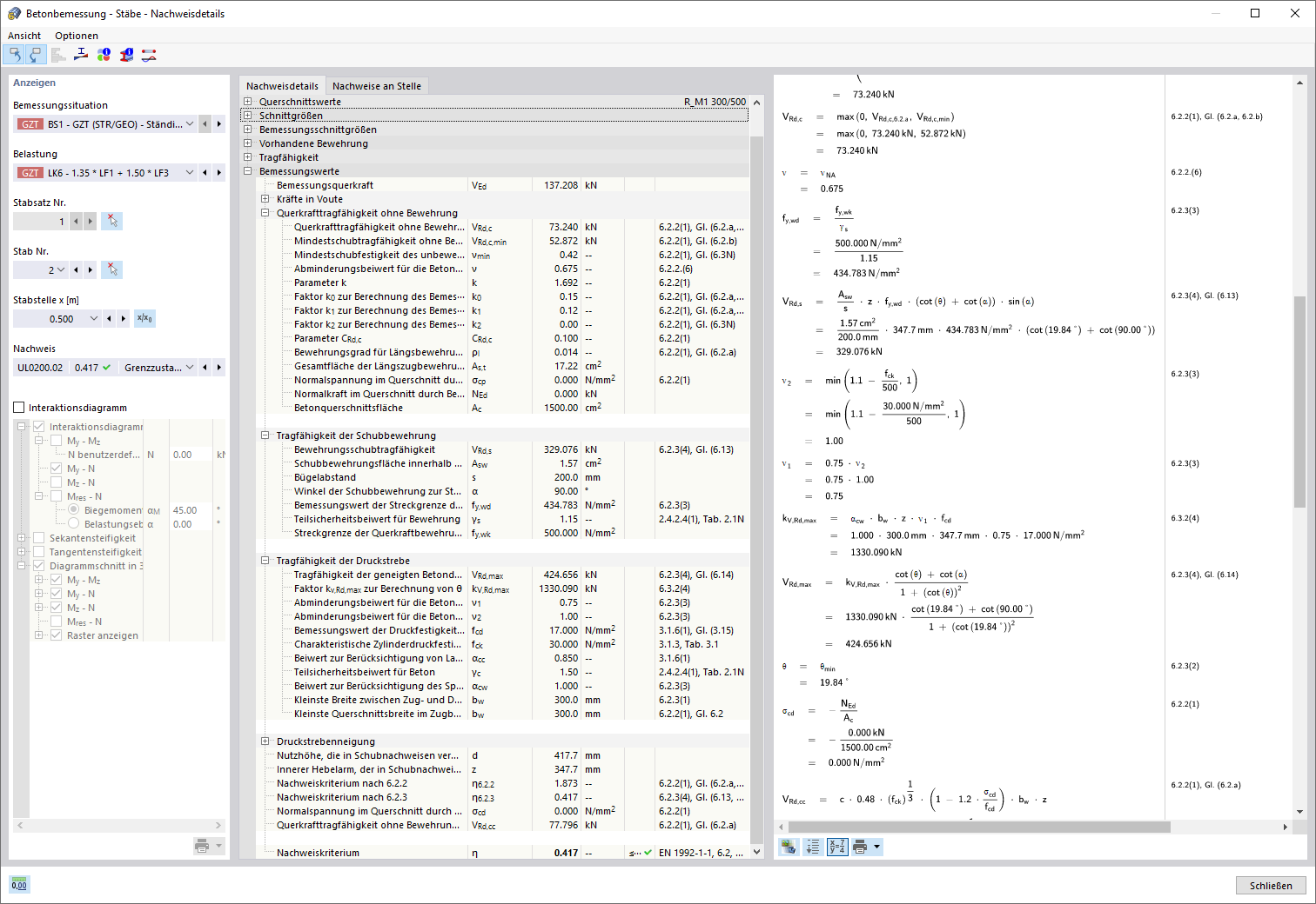
Detaillierte Ausgabe der Nachweise (mit Hinweisen auf verwendete Gleichungen aus der Norm)
Teilen
9. März 2024
022993
  • Stahlbetonbau
Ergebnisse - Bewehrung an Stäben
3D-Modell
Mehr über 3D-Modell
  • Betongebäude
Spezifikationen
Anzahl Knoten 72
Anzahl Linien 92
Anzahl Stäbe 28
Anzahl Flächen 17
Anzahl Volumenkörper 0
Anzahl Lastfälle 4
Anzahl Lastkombinationen 22
Anzahl Ergebniskombinationen 0
Gesamtgewicht 412,224 t
Abmessungen (metrisch) 13,500 x 6,500 x 16,000 m
Abmessungen (imperial) 44.29 x 21.33 x 52.49 feet
Teilen
30. Mai 2024
022994
  • Stahlbetonbau
Ergebnisse - Bewehrung an Flächen
Verwendet in
  • Betonbemessung | Stäbe und Flächen | Flächenbemessung
3D-Modell
Mehr über 3D-Modell
  • Betongebäude
Spezifikationen
Anzahl Knoten 72
Anzahl Linien 92
Anzahl Stäbe 28
Anzahl Flächen 17
Anzahl Volumenkörper 0
Anzahl Lastfälle 4
Anzahl Lastkombinationen 22
Anzahl Ergebniskombinationen 0
Gesamtgewicht 412,224 t
Abmessungen (metrisch) 13,500 x 6,500 x 16,000 m
Abmessungen (imperial) 44.29 x 21.33 x 52.49 feet
Teilen
9. März 2024
025603
  • Stahlbetonbau
Betonstützenstruktur
Verwendet in
  • Betongebäude
3D-Modell
Mehr über 3D-Modell
  • Betongebäude
Spezifikationen
Anzahl Knoten 72
Anzahl Linien 92
Anzahl Stäbe 28
Anzahl Flächen 17
Anzahl Volumenkörper 0
Anzahl Lastfälle 4
Anzahl Lastkombinationen 22
Anzahl Ergebniskombinationen 0
Gesamtgewicht 412,224 t
Abmessungen (metrisch) 13,500 x 6,500 x 16,000 m
Abmessungen (imperial) 44.29 x 21.33 x 52.49 feet
Teilen
26. März 2025
026973
  • Stahlbetonbau
Grafische Anzeige der freien Zusatzbewehrung der Flächenbewehrung
Grafik zeigt die freie Zusatzbewehrung in betonierten Flächen zur Betonbemessung.

Die Grafik zeigt die Darstellung der freien Zusatzbewehrung im Rahmen der Flächenbewehrung. Dabei werden Mengen und Verteilung der Bewehrung grafisch veranschaulicht, um die Betonbemessung zu unterstützen. Diese visuelle Darstellung erleichtert das Verständnis der Bewehrungsanforderungen bei komplexen Bauprojekten.
  • Flächenbewehrung visualisieren
  • Betonbemessung durchführen
  • Zusatzbewehrung im Bau
  • Bewehrungsplanung im Betonbau
  • Stahlbeton
  • Beton
  • Flächen
3D-Modell
Mehr über 3D-Modell
  • Betongebäude
Spezifikationen
Anzahl Knoten 72
Anzahl Linien 92
Anzahl Stäbe 28
Anzahl Flächen 17
Anzahl Volumenkörper 0
Anzahl Lastfälle 4
Anzahl Lastkombinationen 22
Anzahl Ergebniskombinationen 0
Gesamtgewicht 412,224 t
Abmessungen (metrisch) 13,500 x 6,500 x 16,000 m
Abmessungen (imperial) 44.29 x 21.33 x 52.49 feet
Teilen