Ergebniskombination manuell definieren
Ergebniskombination manuell definieren
4. Juli 2025
023426
  • RFEM 6

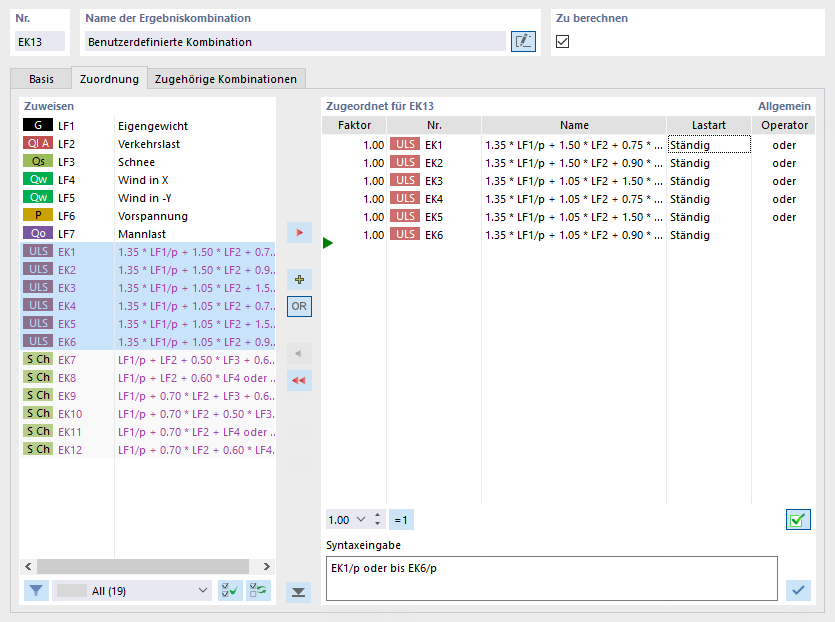
Ergebniskombination manuell definieren

Das Bild zeigt die Funktion zum manuellen Definieren einer Ergebniskombination in einer Bauingenieurs-Software. Diese Funktion ermöglicht es, verschiedene berechnete Lastfälle individuell zu kombinieren, um spezifische Analyseanforderungen zu erfüllen.
  • Ergebniskombination
  • Manuell
Teilen