Mehrfachdruck der Ergebnisse
Mehrfachdruck der Ergebnisse
30. Mai 2024
023910
  • RFEM 6
  • RSTAB 9

Mehrfachdruck der Ergebnisse

Verwendet in
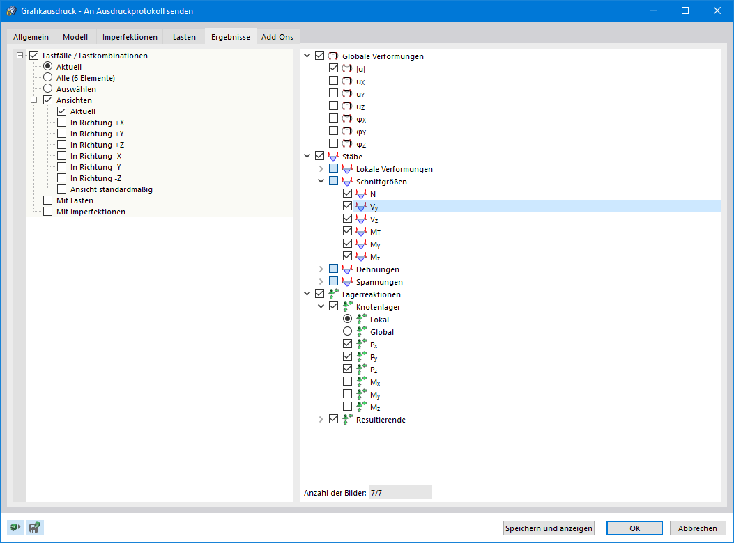
  • Mehrfachdruck von Grafiken
Teilen