Detaillierte Anzeige von Bemessungsdetails mit Tabellen und grafischen Resultaten. Klar strukturierte Informationen zu Normnachweisen.
Übersichtliche Darstellung von Bemessungsdetails, Eingangswerte, Zwischenergebnisse und Endergebnisse.
Detaillierte Anzeige von Bemessungsdetails mit Tabellen und grafischen Resultaten. Klar strukturierte Informationen zu Normnachweisen.
Übersichtliche Darstellung von Bemessungsdetails, Eingangswerte, Zwischenergebnisse und Endergebnisse.
30. Mai 2024
027044
  • Betonbemessung für RFEM 6
  • Betonbemessung für RSTAB 9
  • Stahlbetonbau

Kopplung der tabellarischen und grafischen Ergebnisse

Detaillierte Anzeige von Bemessungsdetails mit Tabellen und grafischen Resultaten. Klar strukturierte Informationen zu Normnachweisen.

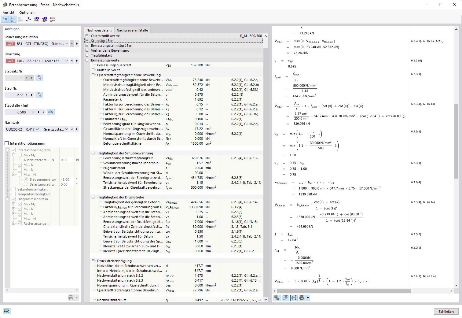
Das Programm visualisiert tabellarische und grafische Ergebnisse von Betonbemessungen. Es zeigt eine strukturierte Anordnung von Eingangswerten, Zwischenergebnissen und Endergebnissen. Anhand der detaillierten Dokumentation sind Normnachweise sichtbar, einschließlich Tragfähigkeit und Gebrauchstauglichkeit. Ein Infofenster gibt Einsicht in den Berechnungsablauf mit Formeln und Normenquellen.
  • Betonbemessung
  • Bemessungsdetails anzeigen
  • Normnachweise überprüfen
  • Tragfähigkeit und Gebrauchstauglichkeit
  • konstruktive Regeln der Norm
  • Stahlbeton
  • Beton
  • Bemessung
Verwendet in
  • Betonbemessung | Detaillierte Dokumentation der geführten Nachweise
Teilen
24. März 2025
027045
  • Betonbemessung für RFEM 6
  • Betonbemessung für RSTAB 9
  • Stahlbetonbau
Detaillierte Ausgabe der Bemessungsnachweise
Übersichtliche Darstellung von Bemessungsdetails, Eingangswerte, Zwischenergebnisse und Endergebnisse.

Das Bild zeigt eine detaillierte Auflistung und Darstellung von Bemessungsdetails im Kontext der Betonbemessung. Es bietet eine strukturierte Übersicht der Eingangswerte, Zwischenergebnisse und Endergebnisse jedes Nachweises. Die Nachweise untersuchen sowohl die Tragfähigkeit als auch die Gebrauchstauglichkeit und berücksichtigen die konstruktiven Normvorgaben. Diese umfassenden Informationen unterstützen Ingenieure bei der präzisen Gebäudebemessung.
  • Betonbemessung Nachweise
  • Bemessungsnormen
  • Tragfähigkeit überprüfen
  • Gebrauchstauglichkeit sicherstellen
  • konstruktive Regeln anwenden
  • Stahlbeton
  • Beton
  • Bemessung
Teilen