Darstellung der linearen elastischen und gerissenen Verformung in Stahlbetonquerschnitten, Fokus auf Zustand I und II.
Darstellung der Verformung von Betonbauteilen im Zustand II mit Tension Stiffening gemäß Normen.
Darstellung der linearen elastischen und gerissenen Verformung in Stahlbetonquerschnitten, Fokus auf Zustand I und II.
Darstellung der Verformung von Betonbauteilen im Zustand II mit Tension Stiffening gemäß Normen.
30. Mai 2024
027057
  • Betonbemessung für RFEM 6
  • Betonbemessung für RSTAB 9
  • Stahlbetonbau

Linear elastische Verformung (oben) und Verformung unter Berücksichtigung von Zustand II (unten)

Darstellung der linearen elastischen und gerissenen Verformung in Stahlbetonquerschnitten, Fokus auf Zustand I und II.

Das Bild zeigt die Vergleichsanalyse einer Stahlbetonverformung unter linear elastischen Bedingungen und nach Zustand II. Oben ist die Verformung in Zustand I, unten die modifizierte Verformung mit Zugversteifung. Dabei werden die Steifigkeit im gerissenen Zustand und das Tension Stiffening nach Norm berücksichtigt. Es veranschaulicht die effektive Dehnungsberechnung für verschiedene Betonzustände.
  • Linear elastische Verformung
  • Zustand II Stahlbeton
  • gerissener Beton
  • Zugversteifung
  • Stahlbeton
  • Beton
  • Bemessung
Verwendet in
  • Betonbemessung | Bestimmung der Verformung im Zustand II
Teilen
24. März 2025
027058
  • Betonbemessung für RFEM 6
  • Betonbemessung für RSTAB 9
  • Stahlbetonbau
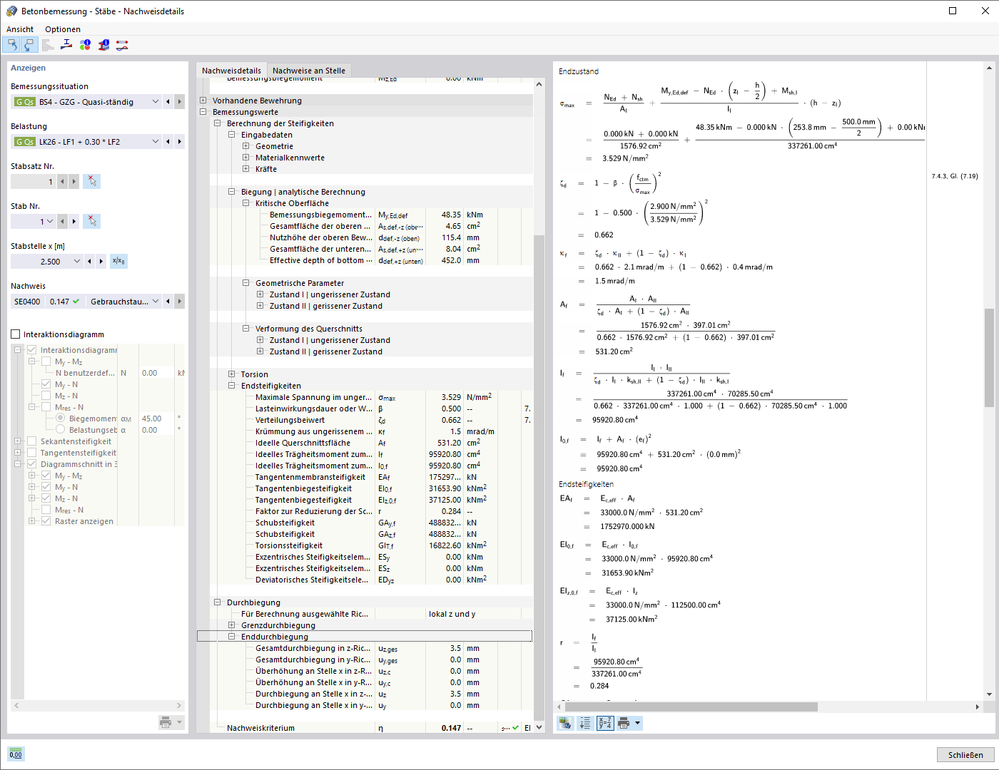
Bemessungsdetails für die Berücksichtigung des gerissenen Querschnittes
Darstellung der Verformung von Betonbauteilen im Zustand II mit Tension Stiffening gemäß Normen.

Das Bild zeigt die technischen Aspekte der Berechnung der Verformung von Stahlbetonbauteilen im gerissenen Zustand II. Besonders wird die Methode des 'Tension Stiffening' zwischen den Rissen hervorgehoben, die bei der Ermittlung der Steifigkeit berücksichtigt wird. Dies erfolgt gemäß den relevanten Bemessungsnormen, um präzise Ergebnisse für die tragende Kapazität zu gewährleisten.
  • Verformung Betonbauteile
  • Zustand II Beton
  • Tension Stiffening
  • gerissener Querschnitt
  • Stahlbetonbemessung
  • Zugversteifung
  • Bemessungsnormen
  • Stahlbeton
  • Beton
  • Bemessung
Teilen