Visualisierung der Querschnittsausnutzung von Betonstützen im Rahmen des RFEM Bemessungsvorgangs.
Interaktionsdiagramme für eine Stütze
Bemessungsdetails Stabilitätsbemessung
Visualisierung der Querschnittsausnutzung von Betonstützen im Rahmen des RFEM Bemessungsvorgangs.
Interaktionsdiagramme für eine Stütze
Bemessungsdetails Stabilitätsbemessung
21. Dezember 2021
027121
  • Betonbemessung für RFEM 6
  • Betonbemessung für RSTAB 9
  • Stahlbetonbau

Querschnittsausnutzung der Stützen

Visualisierung der Querschnittsausnutzung von Betonstützen im Rahmen des RFEM Bemessungsvorgangs.

Das Bild zeigt die Querschnittsausnutzung von Betonstützen, welche mithilfe von RFEM analysiert wird. Die grafische Darstellung illustriert, wie die Belastungen auf die Stützen verteilt werden und welche Bereiche maximale Nutzung erreichen. Dabei werden verschiedene Farben zur Indikation der Ausnutzungsgrade verwendet. Dies unterstützt Ingenieure bei der Bewertung der strukturellen Integrität und Effizienz von Tragkonstruktionen.
  • Querschnittsausnutzung
  • Betonbemessung
  • RFEM Stützen
  • Bauwesen
  • Strukturdesign
  • Stahlbeton
  • Beton
  • Bemessung
Verwendet in
  • Betonbemessung | Stützen | Bemessung/Ergebnisse
Teilen
2. Januar 2026
027122
  • Betonbemessung für RFEM 6
  • Betonbemessung für RSTAB 9
  • Stahlbetonbau
Interaktionsdiagramme für eine Stütze
  • Stahlbeton
  • Beton
  • Bemessung
Teilen
2. Januar 2026
027123
  • Betonbemessung für RFEM 6
  • Betonbemessung für RSTAB 9
  • Stahlbetonbau
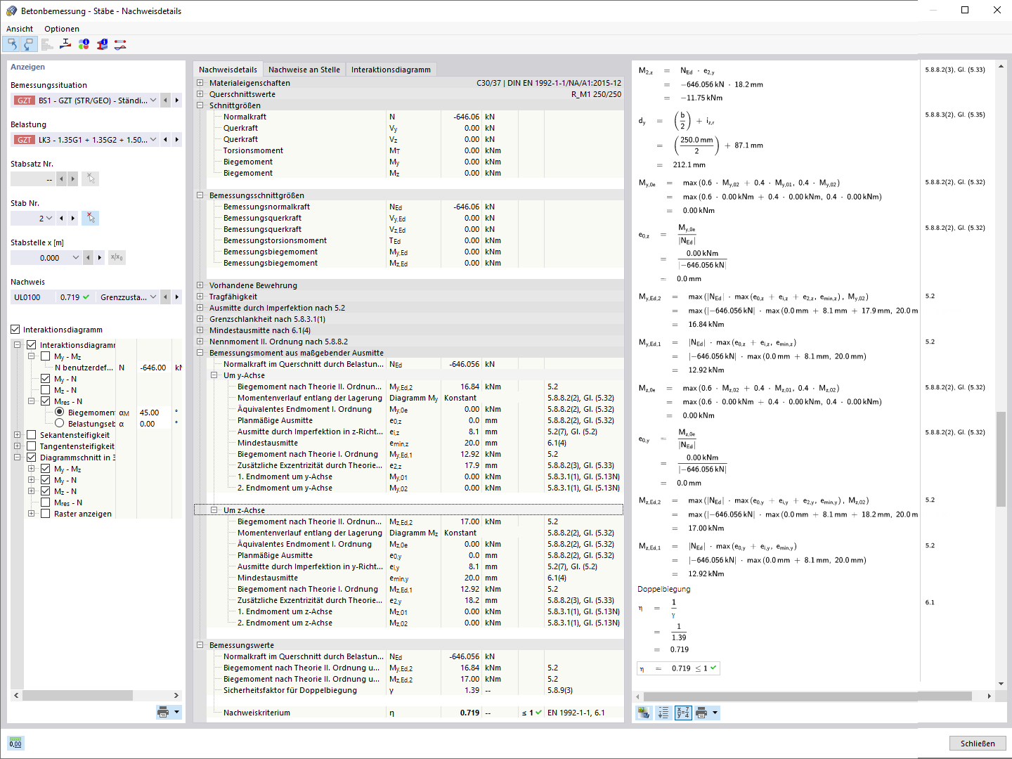
Bemessungsdetails Stabilitätsbemessung
  • Stahlbeton
  • Beton
  • Bemessung
Teilen