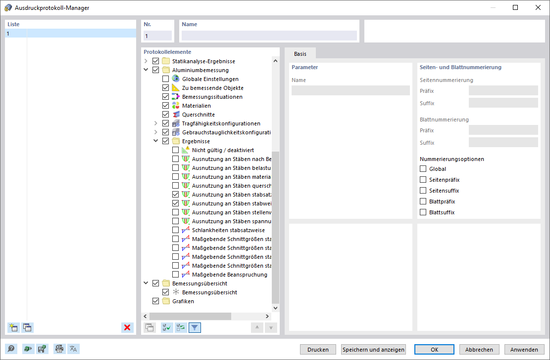
Ausdruckprotokoll-Manager
Ausdruckprotokoll-Manager
4. Januar 2022
027541
  • Aluminiumbemessung für RFEM 6

Ausdruckprotokoll-Manager

  • Ausdruckprotokoll
  • Manager
Teilen