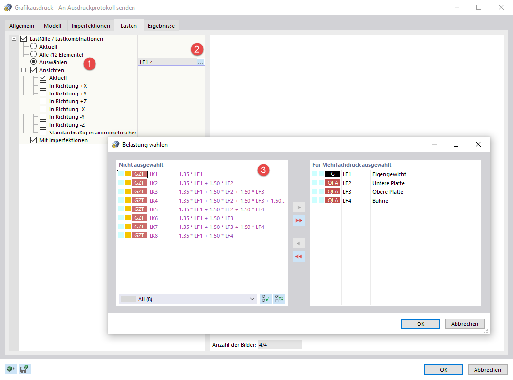
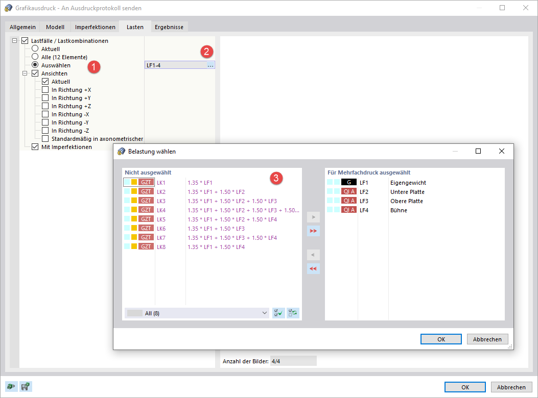
Lastfälle für Mehrfachdruck festlegen
Lastfälle für Mehrfachdruck festlegen
9. März 2024
028602
  • RFEM 6

Lastfälle für Mehrfachdruck festlegen

Teilen