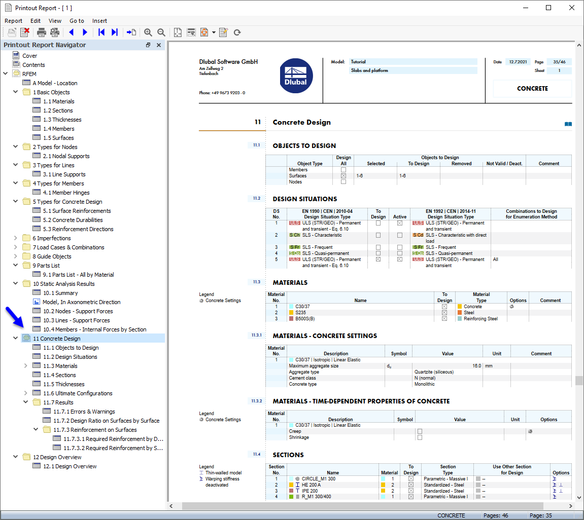
Daten zur "Betonbemessung" im Ausdruckprotokoll
Daten zur "Betonbemessung" im Ausdruckprotokoll
23. Oktober 2024
029851
  • RFEM 6

Daten zur "Betonbemessung" im Ausdruckprotokoll

  • Ausdruckprotokoll
  • Betonbemessung
Teilen