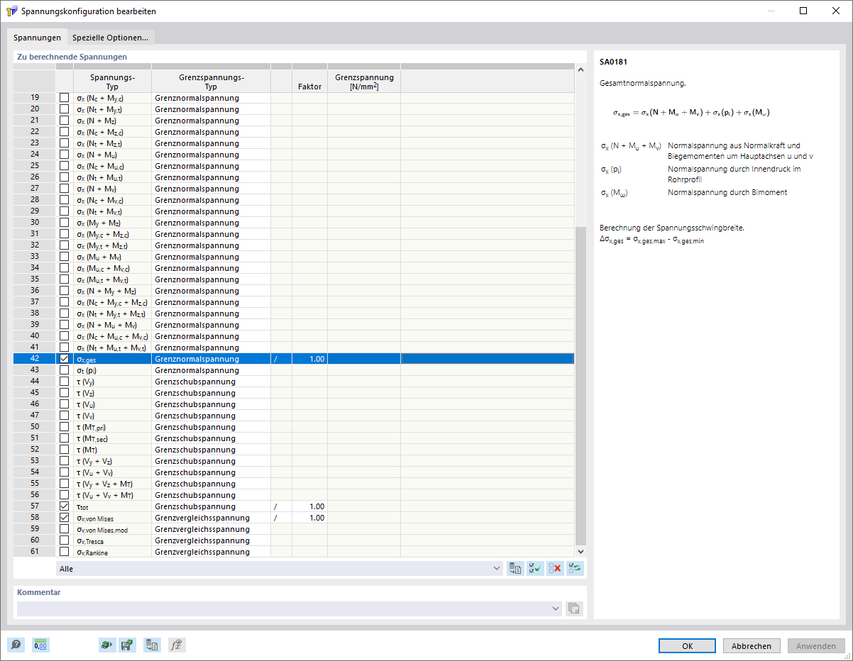
Dialog 'Spannungskonfiguration', Register 'Basis'
Dialog 'Spannungskonfiguration', Register 'Basis'
10. März 2022
029985
  • RSECTION 1

Dialog 'Spannungskonfiguration', Register 'Basis'

  • Spannungskonfiguration
Teilen