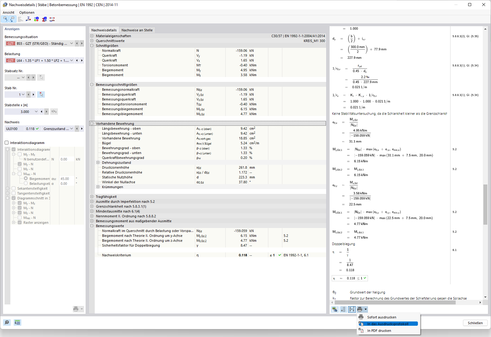
Nachweisdetails der Stütze für Doppelbiegung
Nachweisdetails der Stütze für Doppelbiegung
24. Oktober 2024
030040
  • Betonbemessung für RFEM 6

Nachweisdetails der Stütze für Doppelbiegung

Teilen