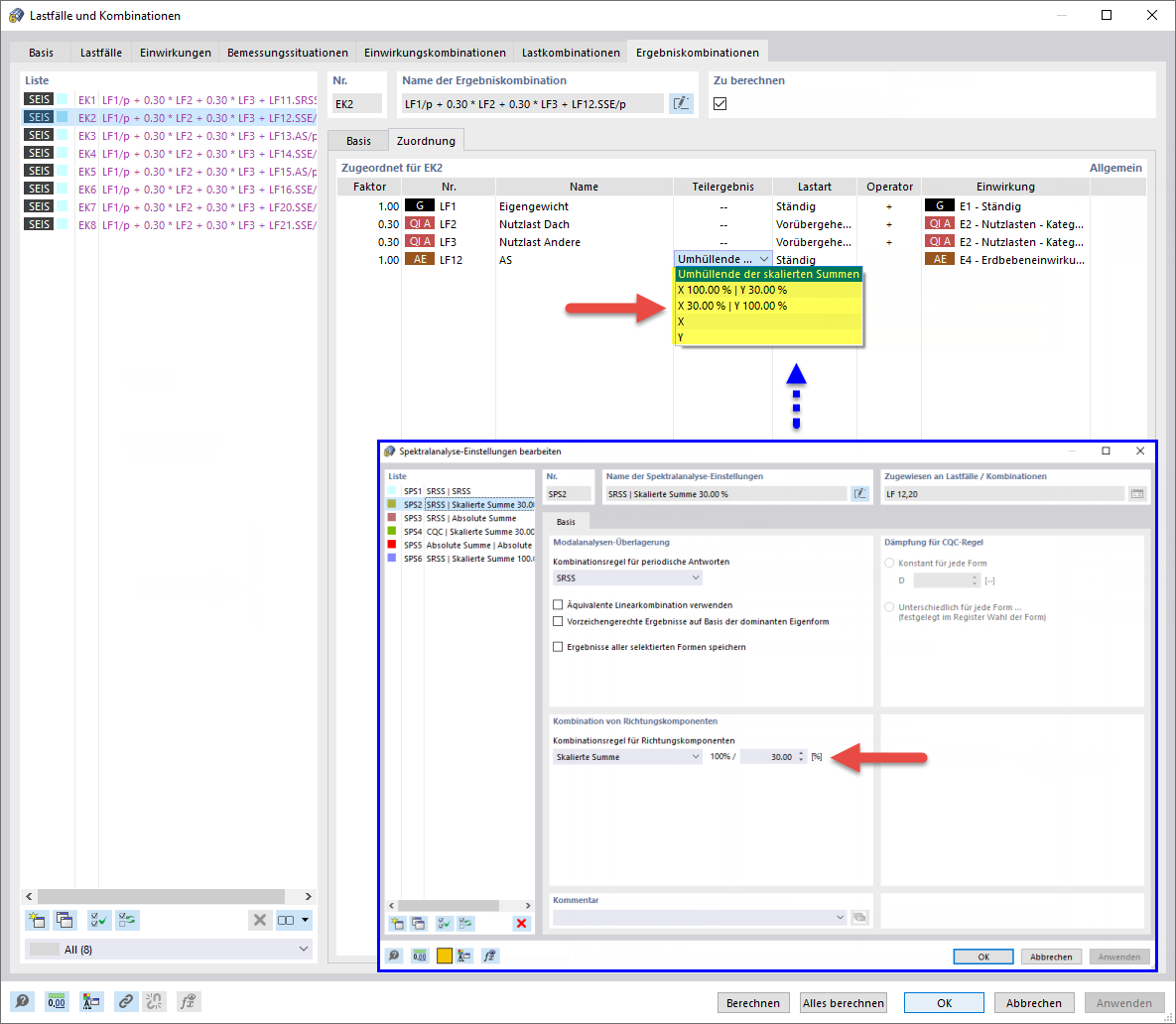
Teilergebnisse für Erdbeben-Ergebniskombination bei Kombination nach skalierter Summe
Teilergebnisse für Erdbeben-Ergebniskombination bei Kombination nach skalierter Summe
25. März 2022
030500
  • RFEM 6
  • Modalanalyse für RFEM 6
  • Antwortspektrenverfahren für RFEM 6
    • RSTAB 9
    • Modalanalyse für RSTAB 9
    • Antwortspektrenverfahren für RSTAB 9
    • Dynamische und seismische Analysen

Teilergebnisse für Erdbeben-Ergebniskombination bei Kombination nach skalierter Summe

  • Ergebniskombination
  • Erdbeben
  • Teilergebnis
  • Skalierte Summe
Teilen