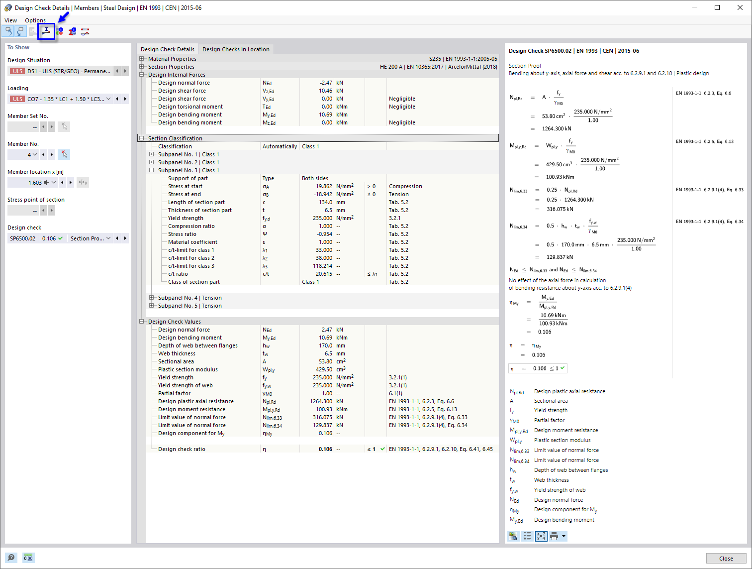
Nachweisdetails für Biegung um die y-Achse, Normalkraft und Schub
Nachweisdetails für Biegung um die y-Achse, Normalkraft und Schub
1. April 2022
030641
  • Stahlbemessung für RFEM 6

Nachweisdetails für Biegung um die y-Achse, Normalkraft und Schub

  • Nachweisdetails
  • Biegung um die y-Achse
  • Querschnittsnachweis
Teilen