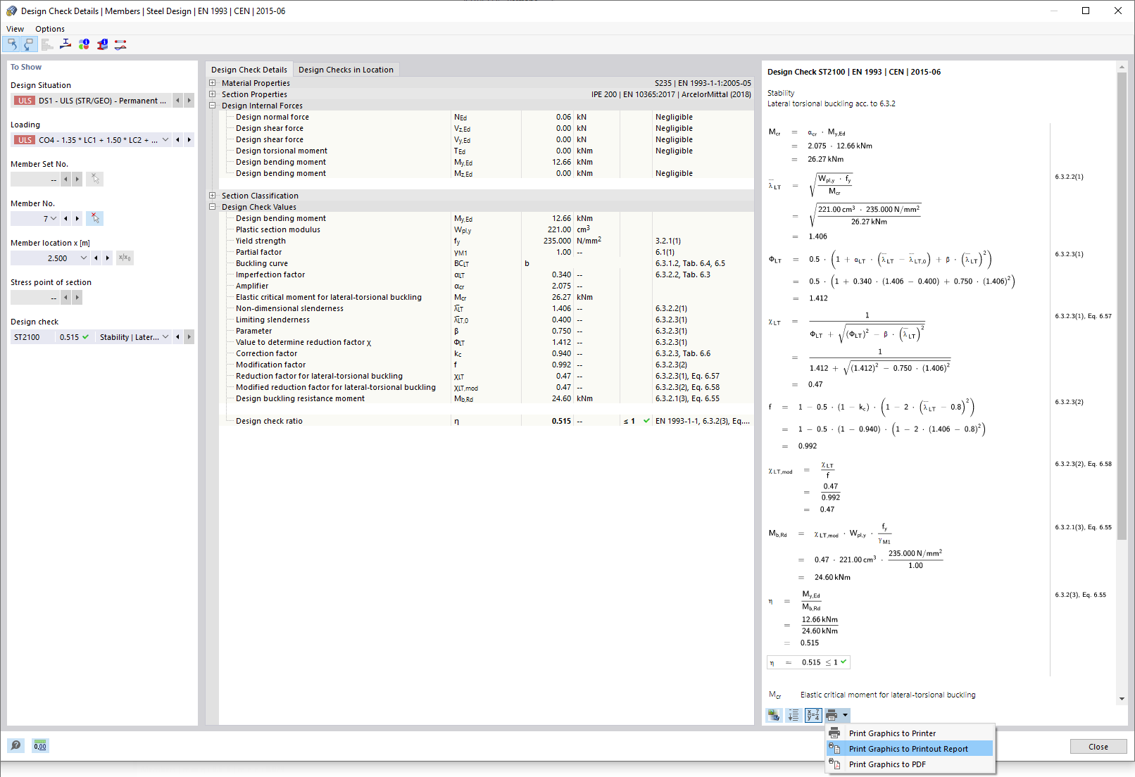
Nachweisdetails drucken
Nachweisdetails drucken
1. April 2022
030650
  • Stahlbemessung für RFEM 6

Nachweisdetails drucken

  • Nachweisdetails
Teilen