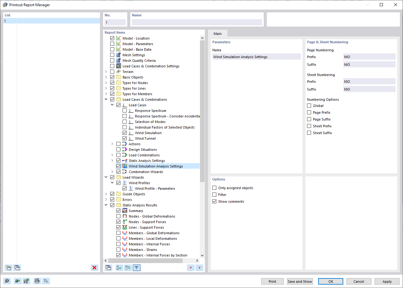
Ausdruckprotokoll-Manager
Ausdruckprotokoll-Manager
4. April 2022
030703
  • RFEM 6

Ausdruckprotokoll-Manager

  • RWIND
  • Handbuch
  • Ausdruckprotokoll-Manager
Teilen