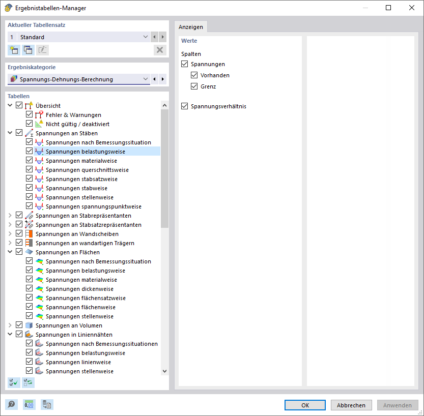
Ergebnistabellen-Manager für Spannungs-Dehnungs-Berechnung
Ergebnistabellen-Manager für Spannungs-Dehnungs-Berechnung
9. Mai 2022
031618
  • RFEM 6

Ergebnistabellen-Manager für Spannungs-Dehnungs-Berechnung

  • Filter
  • Tabelle
  • Ergebnistabellen-Manager
Teilen