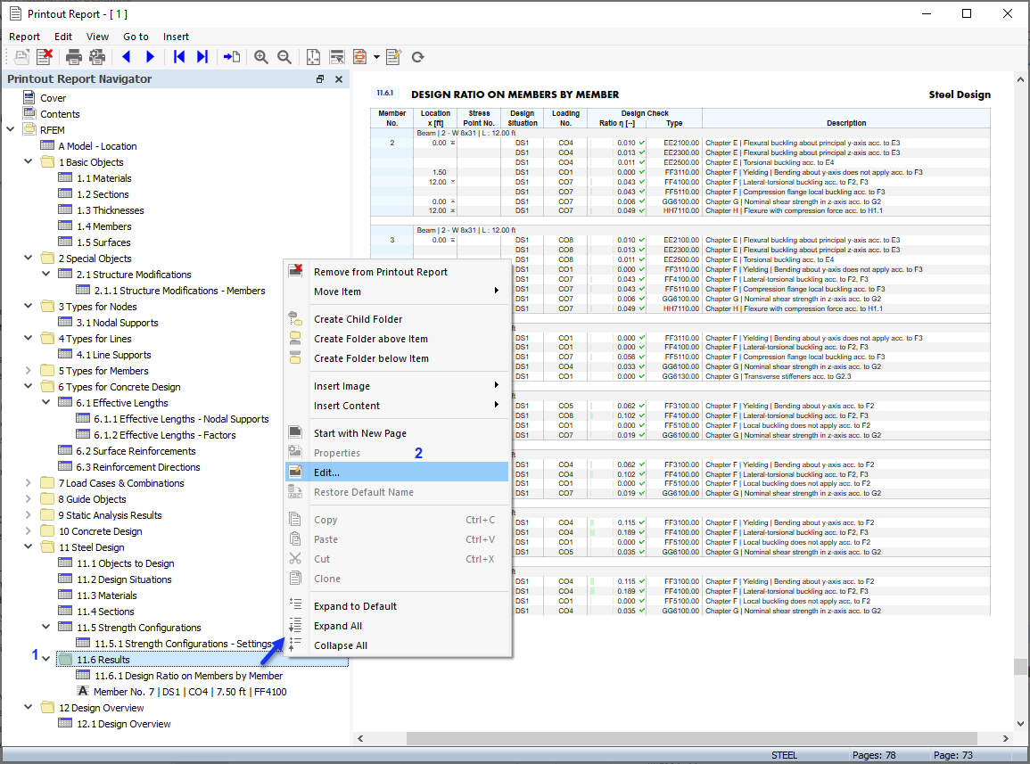
Anpassen der Ergebnisse für das Ausdruckprotokoll
Anpassen der Ergebnisse für das Ausdruckprotokoll
11. Juli 2022
032911
  • Stahlbemessung für RFEM 6

Anpassen der Ergebnisse für das Ausdruckprotokoll

  • Ausdruckprotokoll
  • Stahlbemessung
Teilen