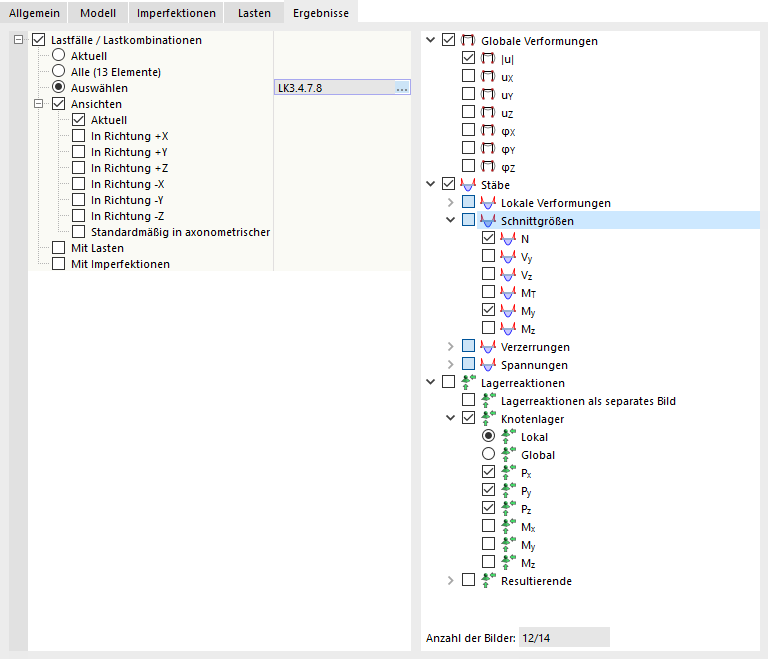
Ergebnisse für Mehrfachdruck festlegen
Ergebnisse für Mehrfachdruck festlegen
9. März 2024
035032
  • RSTAB 9

Ergebnisse für Mehrfachdruck festlegen

Teilen