FAQ 005329 | Geschossdeckensteifigkeit
FAQ 005329 | Geschossdeckensteifigkeit
30. Mai 2024
035375
  • Gebäudemodell für RFEM 6
  • RFEM 6
  • Stahlbau
    • Stahlbetonbau
    • Gebäude
    • Statik und Tragwerksplanung

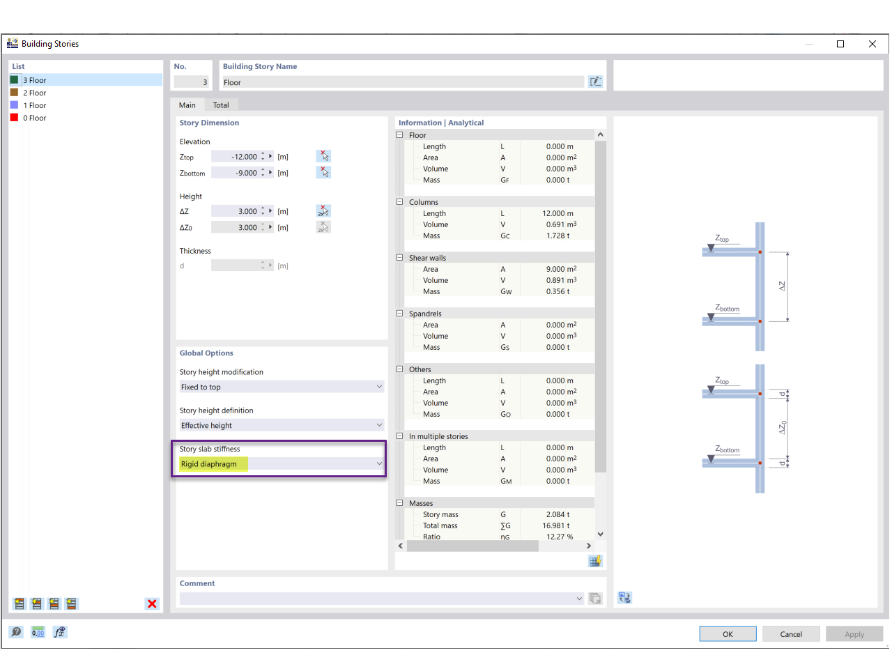
Geschossdeckensteifigkeit

FAQ 005329 | Geschossdeckensteifigkeit

Teilen