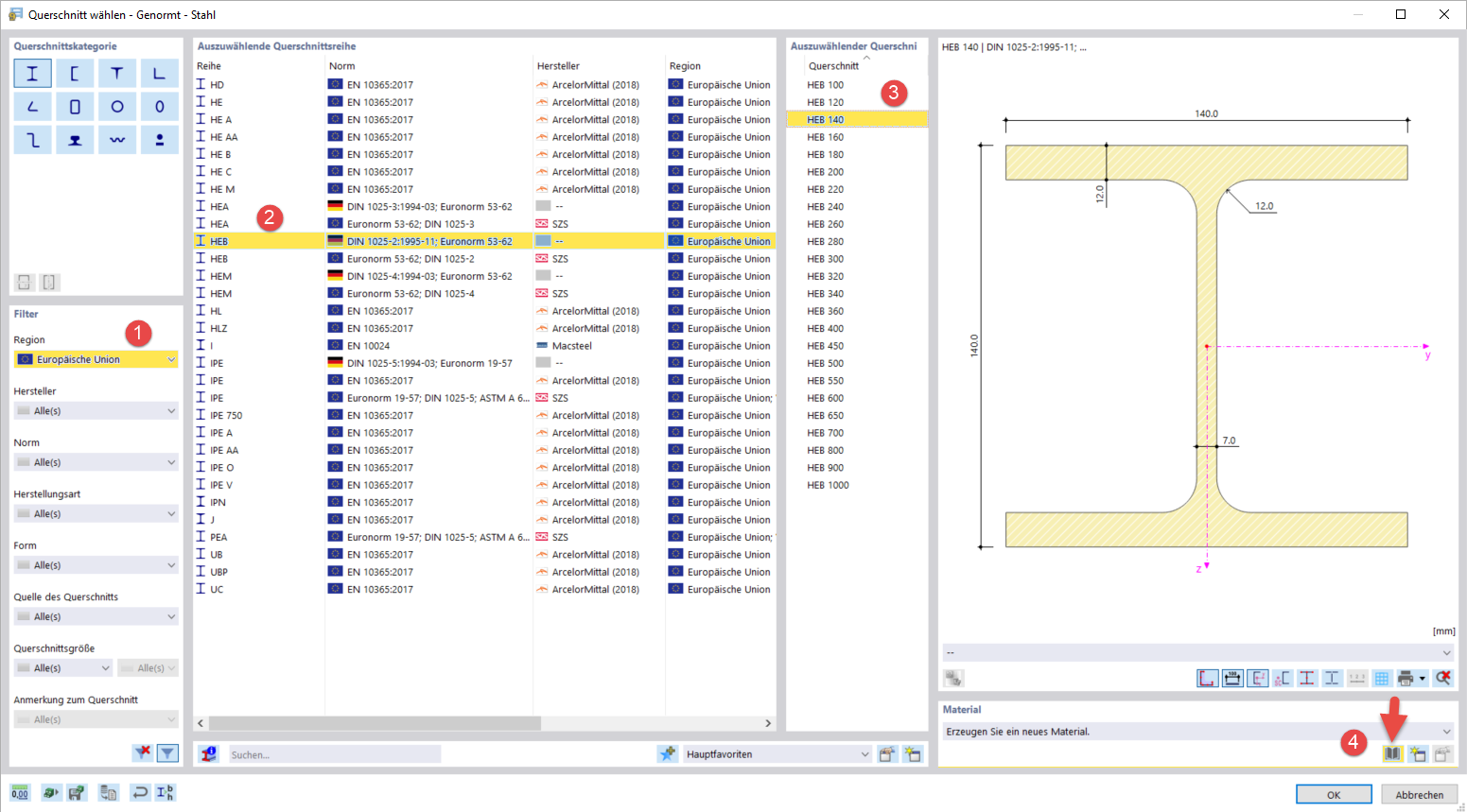
Querschnitt HEB 140 in der Bibliothek auswählen
Querschnitt HEB 140 in der Bibliothek auswählen
10. März 2024
039566
  • RFEM 6

Querschnitt HEB 140 in der Bibliothek auswählen

Teilen