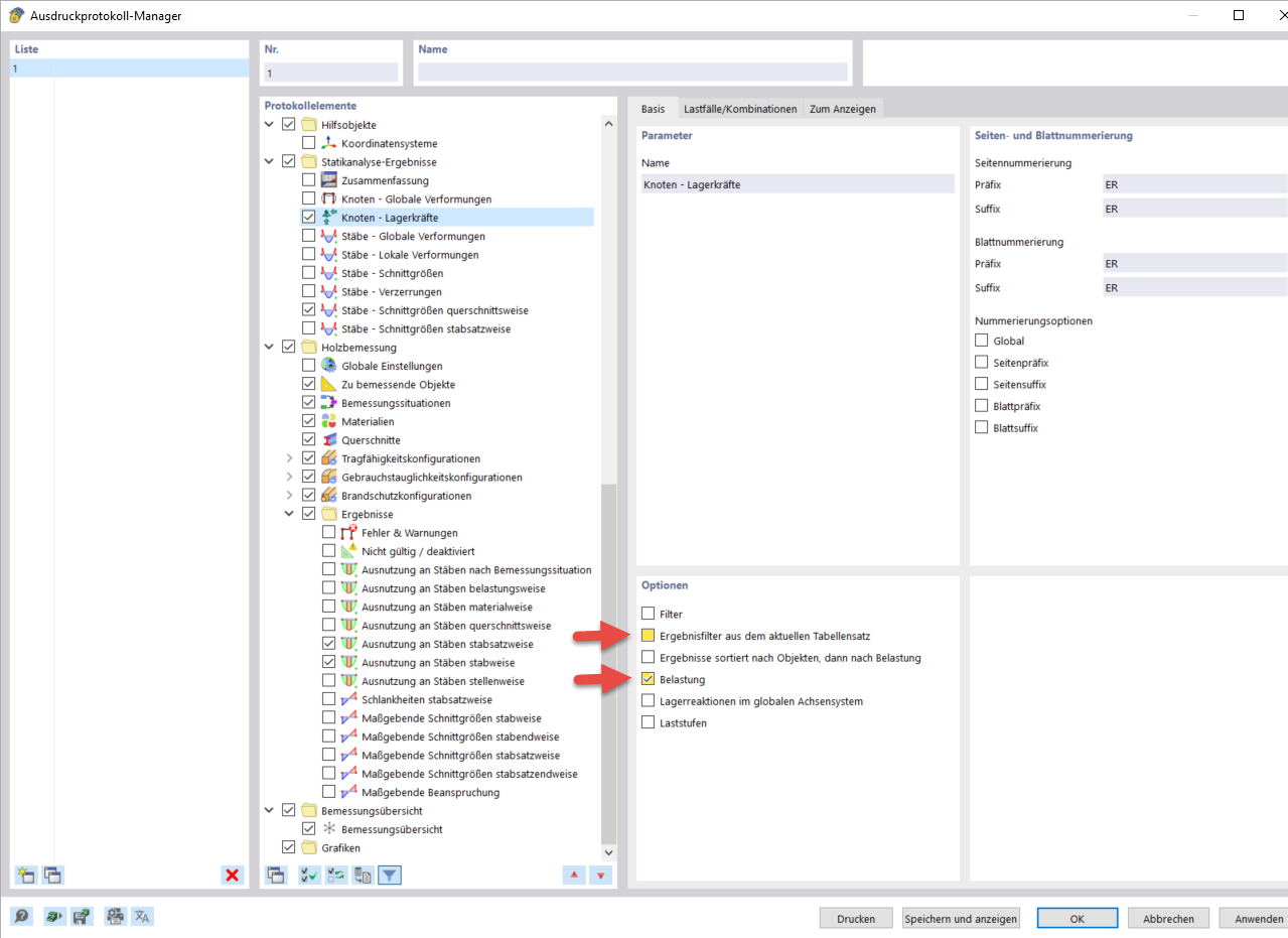
Optionen im Ausdruckprotokoll-Manager
Optionen im Ausdruckprotokoll-Manager
10. März 2024
040078
  • RFEM 6

Optionen im Ausdruckprotokoll-Manager

Teilen