Ausdruckprotokoll für Plots erstellen
Ausdruckprotokoll für Plots erstellen
10. März 2024
040568
  • RFEM 6

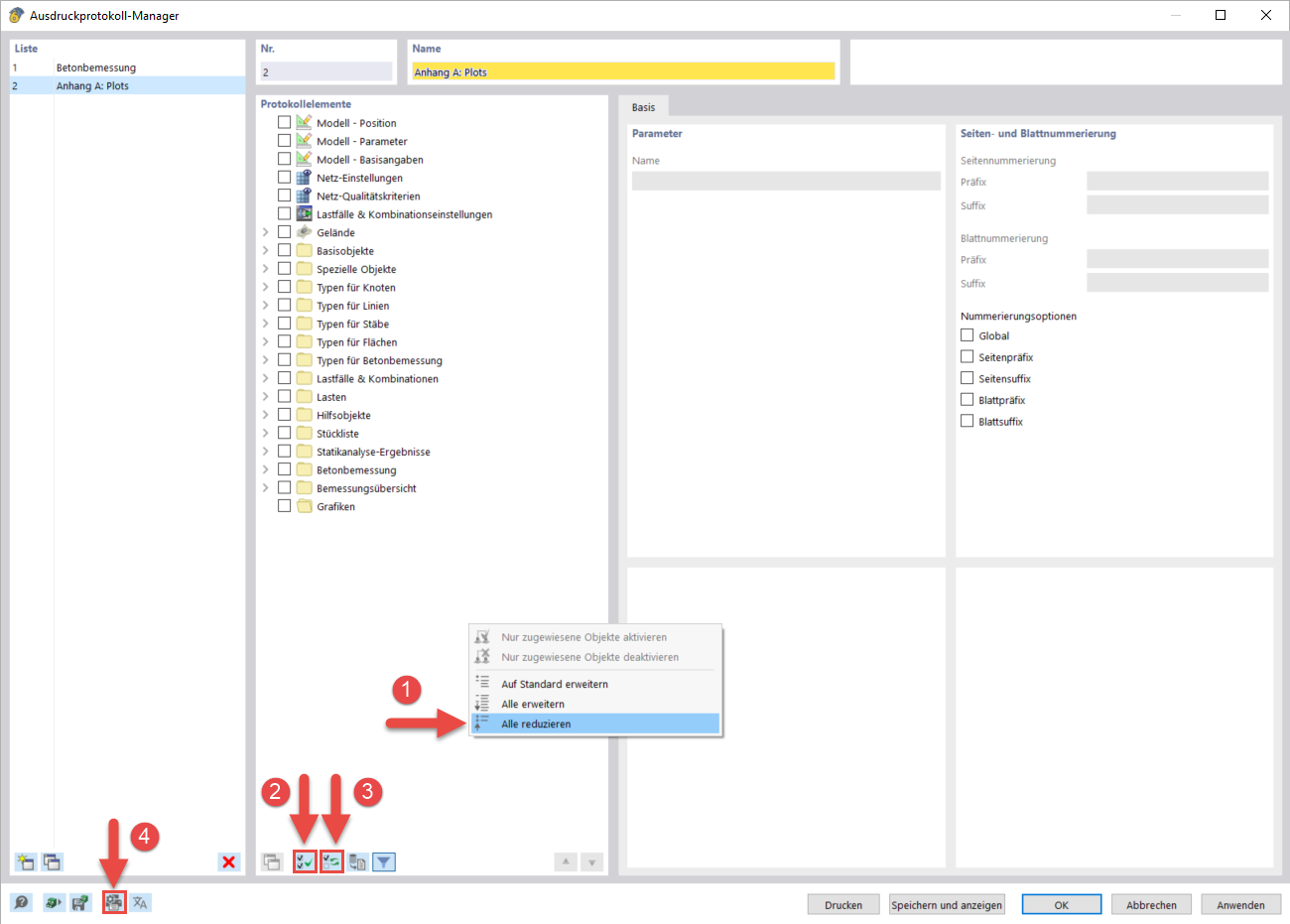
Ausdruckprotokoll für Plots erstellen

Teilen