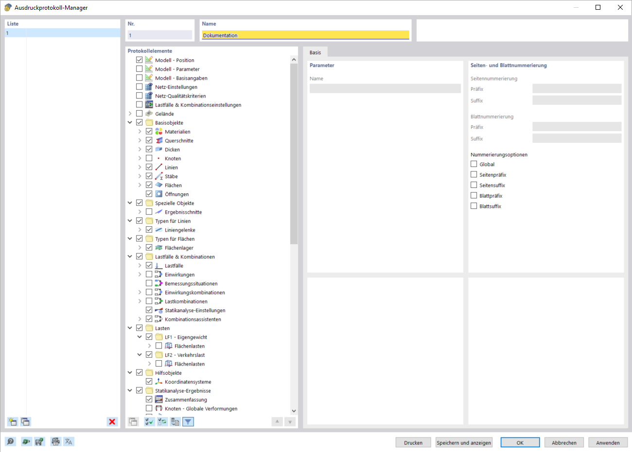
Der Ausdruckprotokoll-Manager zeigt eine geordnete Liste von Dokumenteneinträgen an.
Der Ausdruckprotokoll-Manager zeigt eine geordnete Liste von Dokumenteneinträgen an.
15. Mai 2023
040868
  • RFEM 6

Ausdruckprotokoll-Manager Übersichtsansicht

Der Ausdruckprotokoll-Manager zeigt eine geordnete Liste von Dokumenteneinträgen an.

Das Bild zeigt den Ausdruckprotokoll-Manager mit einer klar strukturierten Liste von Dokumenteneinträgen. Diese Softwarefunktion erleichtert die Organisation und Nachverfolgung technischer Berichte und Dokumentationen. Die Ansicht ist bedienerfreundlich gestaltet, um Bauingenieuren einen schnellen Überblick über vorhandene Dokumente zu geben. Spezielle Funktionen ermöglichen die effiziente Verwaltung und den Zugriff auf Projektdateien.
  • Ausdruckprotokoll-Manager
  • Dokumente verwalten
  • geordnete Liste
  • Bauwesen Software
  • technische Berichterstattung
Teilen