FAQ 005387 | Ich habe ein 3D-Modell und versuche dieses mit dem Gebäudemodell in  Wände  und  Flächen  zu zerlegen und diese isoliert zu berechnen. Mein System wir
FAQ 005387 | Ich habe ein 3D-Modell und versuche dieses mit dem Gebäudemodell in  Wände  und  Flächen  zu zerlegen und diese isoliert zu berechnen. Mein System wir
30. Mai 2024
041400
  • Gebäudemodell für RFEM 6
  • RFEM 6
  • Gebäude
    • Statik und Tragwerksplanung
    • Finite-Elemente-Berechnung
    • Gebäudedatenmodellierung (BIM)

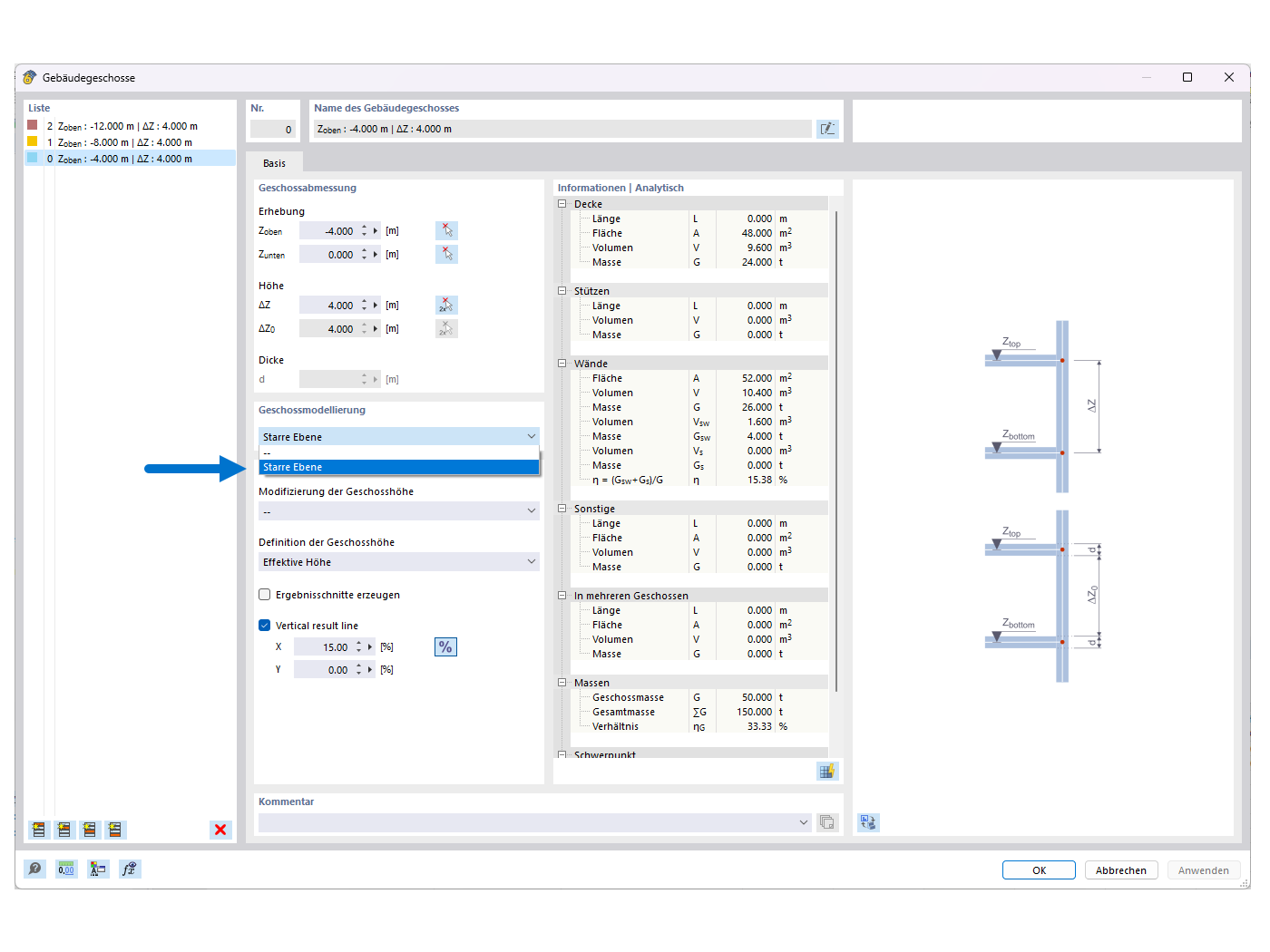
FAQ 005387 | Bild 01 - Starre Ebene

FAQ 005387 | Ich habe ein 3D-Modell und versuche dieses mit dem Gebäudemodell in Wände und Flächen zu zerlegen und diese isoliert zu berechnen. Mein System wir

Verwendet in
  • Instabilität beim Verwenden des Gebäudemodells inkl. der 'Starren Ebenen'
Teilen