Verwaltung von Bauprojektdokumentationen mit dem Ausdruckprotokoll-Manager
Verwaltung von Bauprojektdokumentationen mit dem Ausdruckprotokoll-Manager
20. Juni 2023
041773
  • RFEM 6

Effiziente Ausgabeplanung im Bauwesen

Verwaltung von Bauprojektdokumentationen mit dem Ausdruckprotokoll-Manager

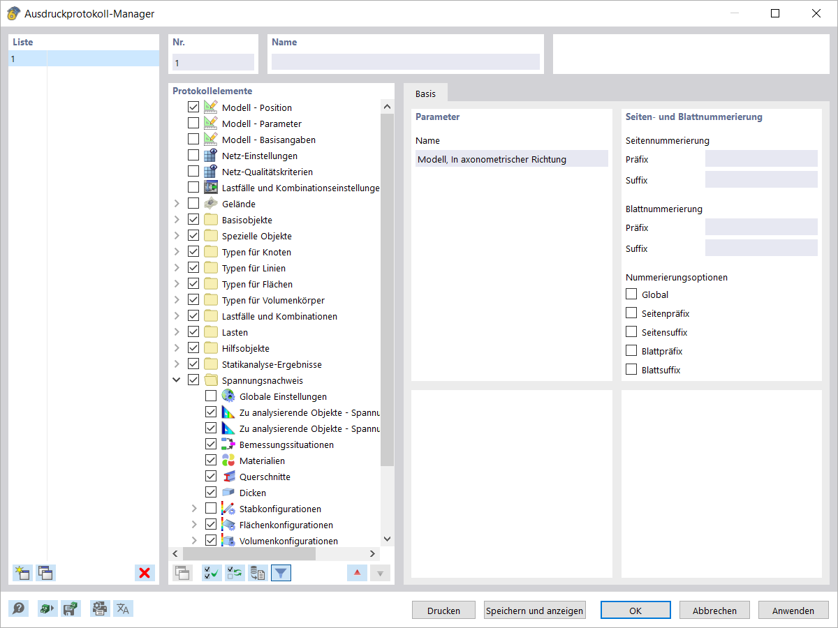
Das Bild zeigt den Ausdruckprotokoll-Manager, ein Tool zur effizienten Organisation und Erstellung von Dokumentationen für Bauprojekte. Dieses Tool ermöglicht es, genau strukturierte Berichte zu erstellen, die alle relevanten Projektdaten zusammenfassen. Die Anwendung ist besonders für Nutzer von Ingenieursoftware wie RFEM und RSTAB nützlich, um präzise Protokolle zu generieren.
  • Ausdruckprotokoll-Manager
  • Bauprojekte
  • Dokumentation
  • Projektverwaltung
  • RFEM
  • RSTAB
  • Ingenieursoftware
Teilen