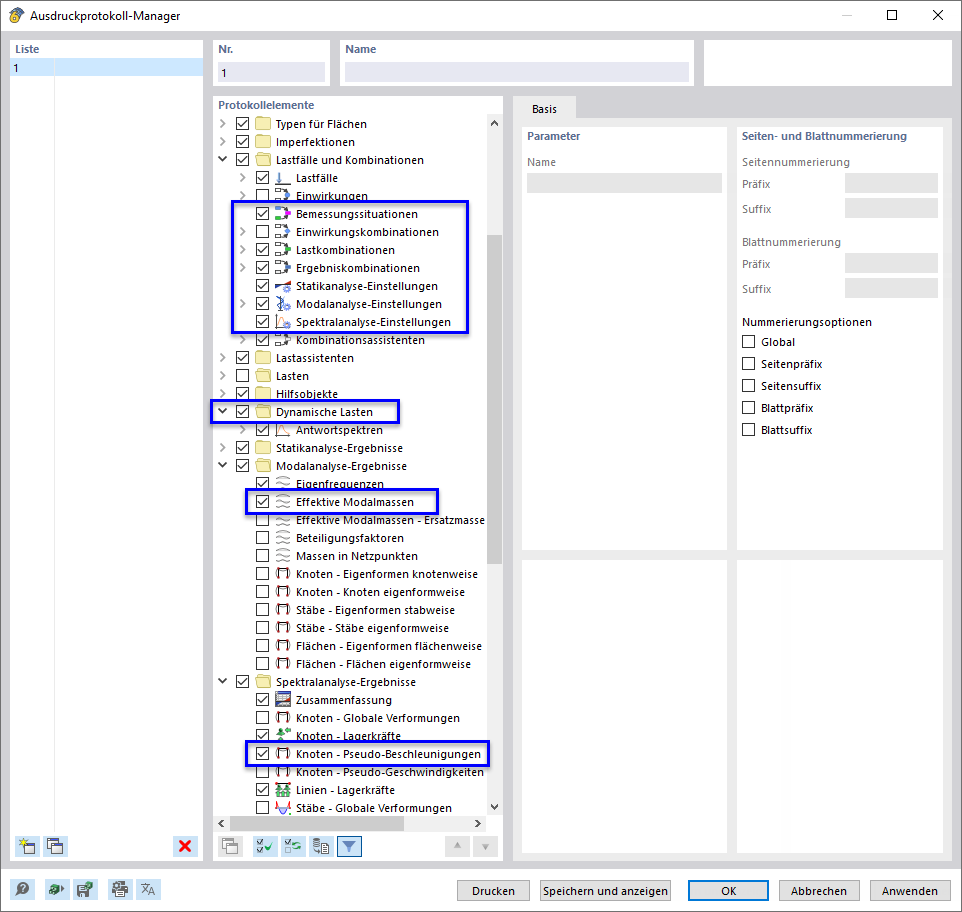
Einfügen von Daten aus dynamischen Analysen in das Ausdruckprotokoll
Einfügen von Daten aus dynamischen Analysen in das Ausdruckprotokoll
13. August 2024
047191
  • RFEM 6
  • Modalanalyse für RFEM 6
  • Antwortspektrenverfahren für RFEM 6

Einfügen von Daten aus dynamischen Analysen in das Ausdruckprotokoll

Teilen