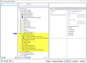
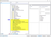
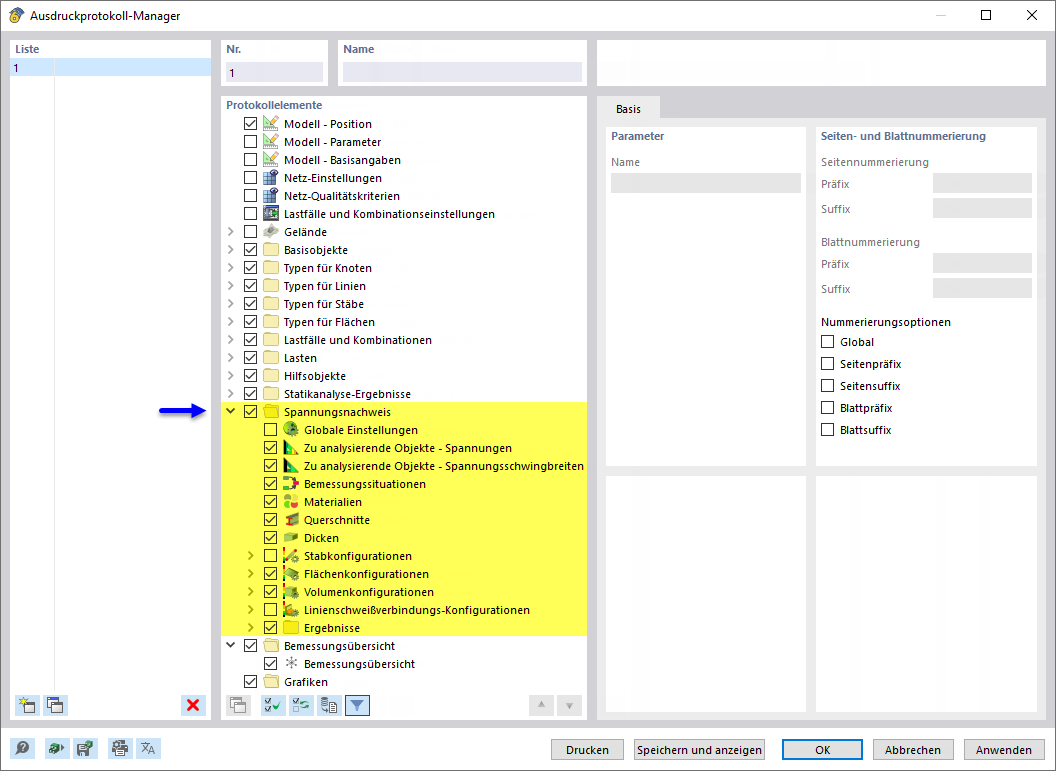
Ausdruckprotokoll-Manager mit Kapiteln für Spannungs-Dehnungs-Berechnung
Ausdruckprotokoll-Manager mit Kapiteln für Spannungs-Dehnungs-Berechnung
4. Juni 2024
050832
  • RFEM 6
  • Spannungs-Dehnungs-Berechnung für RFEM 6

Ausdruckprotokoll-Manager mit Kapiteln für Spannungs-Dehnungs-Berechnung

  • Ausdruckprotokoll-Manager
  • Ausdruckprotokoll
Teilen