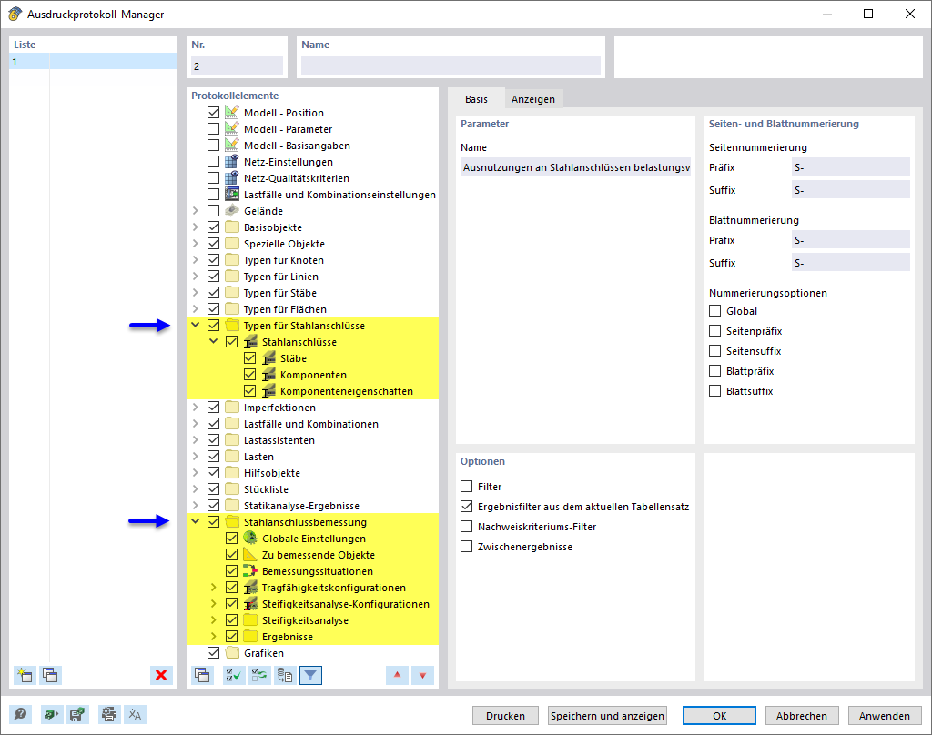
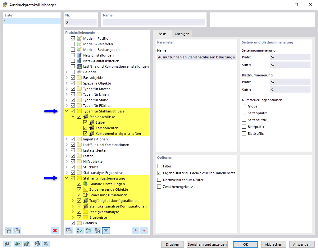
Ausdruckprotokoll-Manager mit Kapiteln für Stahlanschlussbemessung
Ausdruckprotokoll-Manager mit Kapiteln für Stahlanschlussbemessung
11. Juni 2024
050934
  • RFEM 6
  • Stahlanschlüsse für RFEM 6

Ausdruckprotokoll-Manager mit Kapiteln für Stahlanschlussbemessung

Das Bild zeigt den Ausdruckprotokoll-Manager, der eine detaillierte Kapitelstruktur enthält, die sich auf die Bemessung von Stahlanschlüssen konzentriert. Es werden spezifische Inhalte und Ergebnisse dargestellt, die relevant für die Überprüfung und Berechnung von Anschlüssen in Stahlkonstruktionen sind.
  • Ausdruckprotokoll-Manager
  • Stahlanschlussbemessung
  • Stahlanschlüsse
Teilen