KB 1892 | Berücksichtigung der Langzeitdurchbiegung in der Betonbemessung nach ACI 318 und CSA A23.3
KB 1892 | Berücksichtigung der Langzeitdurchbiegung in der Betonbemessung nach ACI 318 und CSA A23.3
17. September 2024
052523
  • RFEM 6
  • Stahlbetonbau

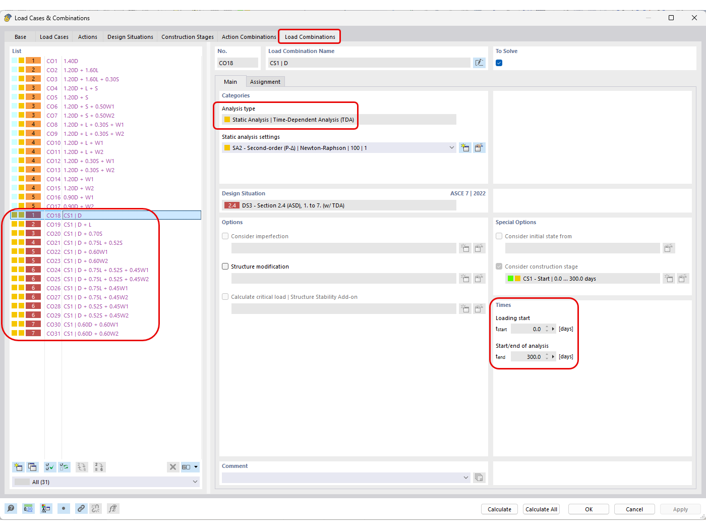
Automatisch generierte Lastkombinationen mit definierter zeitabhängiger Analyse

KB 1892 | Berücksichtigung der Langzeitdurchbiegung in der Betonbemessung nach ACI 318 und CSA A23.3

  • Betonbemessung
  • Langzeitdurchbiegung
  • Kriechen
  • Schwinden
Verwendet in
  • ACI 318 und CSA A23.3 Berücksichtigung der Langzeitdurchbiegung von Betonbemessungen
Teilen