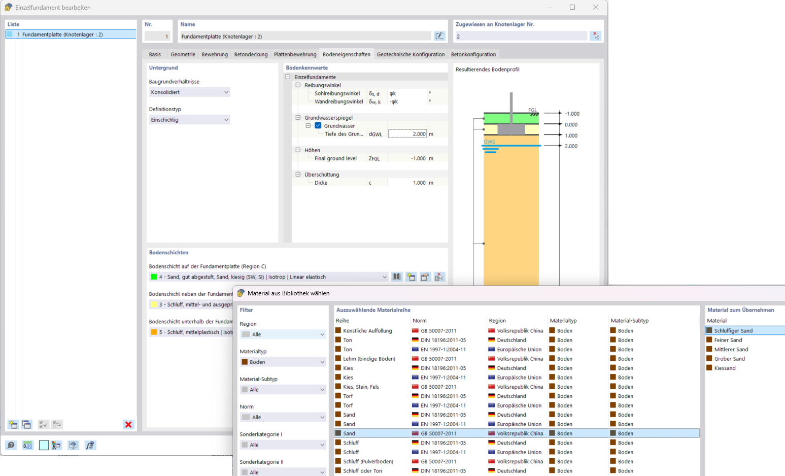
Bodenmaterialienauswahl für Betonfundamente in der Materialbibliothek einer Konstruktionssoftware.
Bodenmaterialienauswahl für Betonfundamente in der Materialbibliothek einer Konstruktionssoftware.
2. Oktober 2024
052903
  • RFEM 6

Betonfundamente und Bodenauswahl

Bodenmaterialienauswahl für Betonfundamente in der Materialbibliothek einer Konstruktionssoftware.

Das Bild zeigt den Auswahlprozess von Bodenmaterialien für Betonfundamente innerhalb einer speziellen Bauingenieursoftware. Hierbei wird eine Materialbibliothek genutzt, die diverse Optionen für Untergrundmaterialien einschließt. Diese Datenbank ermöglicht eine präzise Auswahl der geeigneten Materialien basierend auf den spezifischen Projektanforderungen.
  • Betonfundamente
  • Auswahl von Bodenmaterial
  • Bodenmaterialien
  • Materialbibliothek
  • Konstruktionssoftware
Teilen